
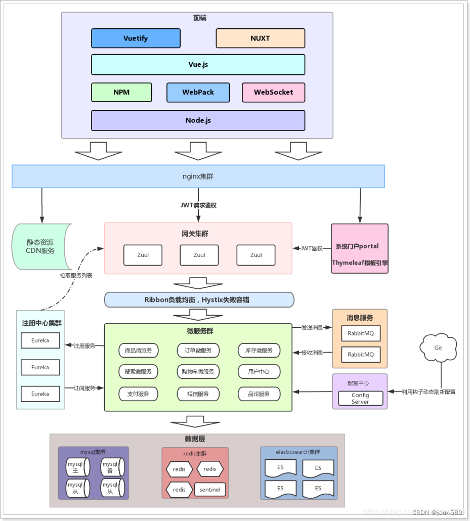
整个乐优商城可以分为两部分:后台管理系统、前台门户系统。
后台系统主要包含以下功能:
商品管理,包括商品分类、品牌、商品规格等信息的管理
销售管理,包括订单统计、订单退款处理、促销活动生成等
用户管理,包括用户控制、冻结、解锁等
权限管理,整个网站的权限控制,采用JWT鉴权方案,对用户及API进行权限控制
统计,各种数据的统计分析展示
后台系统会采用前后端分离开发,而且整个后台管理系统会使用 Vue.js 框架搭建出单页应用(SPA)。
前台门户面向的是客户,包含与客户交互的一切功能:
搜索商品
加入购物车
下单
评价商品等等
前台系统我们会使用 Thymeleaf 模板引擎技术来完成页面开发。出于 SEO 优化的考虑,我们将不采用单页应用
无论是前台还是后台系统,都共享相同的微服务集群,包括:
前端技术:
后端技术:
我们在开发的过程中,为了保证以后的生产、测试环境统一,尽量都采用域名来访问项目。
一级域名:leyou.com
二级域名:www.leyou.com , api.leyou.com
我们可以通过 switchhost 工具来修改自己的 host 对应的地址,只要把这些域名指向 127.0.0.1,那么跟你用 localhost 的效果是完全一样的。
创建统一的父工程:leyou,用来管理依赖及其版本。
Create New Project --> Maven --> Next

填写项目信息 --> Next

填写保存的位置 --> Finish

添加依赖
- "1.0" encoding="UTF-8"?>
- <project xmlns="http://maven.apache.org/POM/4.0.0"
- xmlns:xsi="http://www.w3.org/2001/XMLSchema-instance"
- xsi:schemaLocation="http://maven.apache.org/POM/4.0.0 http://maven.apache.org/xsd/maven-4.0.0.xsd">
- <modelVersion>4.0.0modelVersion>
-
- <groupId>com.leyou.parentgroupId>
- <artifactId>leyouartifactId>
- <packaging>pompackaging>
- <version>1.0-SNAPSHOTversion>
-
- <name>leyouname>
- <description>Demo project for Spring Bootdescription>
-
- <parent>
- <groupId>org.springframework.bootgroupId>
- <artifactId>spring-boot-starter-parentartifactId>
- <version>2.2.4.RELEASEversion>
- <relativePath/>
- parent>
-
- <properties>
- <project.build.sourceEncoding>UTF-8project.build.sourceEncoding>
- <project.reporting.outputEncoding>UTF-8project.reporting.outputEncoding>
- <java.version>1.8java.version>
- <spring-cloud.version>Hoxton.SR1spring-cloud.version>
- <mybatis.starter.version>1.3.2mybatis.starter.version>
- <mapper.starter.version>2.0.2mapper.starter.version>
- <druid.starter.version>1.1.9druid.starter.version>
- <mysql.version>5.1.32mysql.version>
- <pageHelper.starter.version>1.2.3pageHelper.starter.version>
- <leyou.latest.version>1.0.0-SNAPSHOTleyou.latest.version>
- <fastDFS.client.version>1.26.1-RELEASEfastDFS.client.version>
- properties>
-
- <dependencyManagement>
- <dependencies>
-
- <dependency>
- <groupId>org.springframework.cloudgroupId>
- <artifactId>spring-cloud-dependenciesartifactId>
- <version>${spring-cloud.version}version>
- <type>pomtype>
- <scope>importscope>
- dependency>
-
- <dependency>
- <groupId>org.mybatis.spring.bootgroupId>
- <artifactId>mybatis-spring-boot-starterartifactId>
- <version>${mybatis.starter.version}version>
- dependency>
-
- <dependency>
- <groupId>tk.mybatisgroupId>
- <artifactId>mapper-spring-boot-starterartifactId>
- <version>${mapper.starter.version}version>
- dependency>
-
- <dependency>
- <groupId>com.github.pagehelpergroupId>
- <artifactId>pagehelper-spring-boot-starterartifactId>
- <version>${pageHelper.starter.version}version>
- dependency>
-
- <dependency>
- <groupId>mysqlgroupId>
- <artifactId>mysql-connector-javaartifactId>
- <version>${mysql.version}version>
- dependency>
-
- <dependency>
- <groupId>com.github.tobatogroupId>
- <artifactId>fastdfs-clientartifactId>
- <version>${fastDFS.client.version}version>
- dependency>
- dependencies>
- dependencyManagement>
-
- <build>
- <plugins>
- <plugin>
- <groupId>org.springframework.bootgroupId>
- <artifactId>spring-boot-maven-pluginartifactId>
- plugin>
- plugins>
- build>
-
-
- project>
可以发现,我们在父工程中引入了 SpringCloud 等,很多以后需要用到的依赖,以后创建的子工程就不需要自己引入了。
删除 src 目录,工程结构如下

右键 leyou 项目 --> New Module --> Maven --> Next

填写项目信息 --> Next

填写保存的位置 --> Finish

添加依赖
- "1.0" encoding="UTF-8"?>
- <project xmlns="http://maven.apache.org/POM/4.0.0"
- xmlns:xsi="http://www.w3.org/2001/XMLSchema-instance"
- xsi:schemaLocation="http://maven.apache.org/POM/4.0.0 http://maven.apache.org/xsd/maven-4.0.0.xsd">
- <parent>
- <artifactId>leyouartifactId>
- <groupId>com.leyou.parentgroupId>
- <version>1.0-SNAPSHOTversion>
- parent>
- <modelVersion>4.0.0modelVersion>
-
- <groupId>com.leyou.registrygroupId>
- <artifactId>leyou-registryartifactId>
- <version>1.0-SNAPSHOTversion>
-
- <dependencies>
- <dependency>
- <groupId>org.springframework.cloudgroupId>
- <artifactId>spring-cloud-starter-netflix-eureka-serverartifactId>
- dependency>
- dependencies>
-
-
- project>
编写启动类
- @SpringBootApplication
- @EnableEurekaServer
- public class LeyouRegistryApplication {
- public static void main(String[] args) {
- SpringApplication.run(LeyouRegistryApplication.class,args);
- }
- }
编写配置文件 application.yaml
- server:
- port: 10086
- spring:
- application:
- name: leyou-registry
- eureka:
- client:
- service-url:
- defaultZone: http://localhost:${server.port}/eureka
- fetch-registry: false
- register-with-eureka: false
- server:
- enable-self-preservation: false
- eviction-interval-timer-in-ms: 5000
工程结构如下

右键 leyou 项目 --> New Module --> Maven --> Next

填写项目信息 --> Next

填写保存的位置 --> Finish

添加依赖
- "1.0" encoding="UTF-8"?>
- <project xmlns="http://maven.apache.org/POM/4.0.0"
- xmlns:xsi="http://www.w3.org/2001/XMLSchema-instance"
- xsi:schemaLocation="http://maven.apache.org/POM/4.0.0 http://maven.apache.org/xsd/maven-4.0.0.xsd">
- <parent>
- <artifactId>leyouartifactId>
- <groupId>com.leyou.parentgroupId>
- <version>1.0-SNAPSHOTversion>
- parent>
- <modelVersion>4.0.0modelVersion>
-
- <groupId>com.leyou.gatewaygroupId>
- <artifactId>leyou-gatewayartifactId>
- <version>1.0-SNAPSHOTversion>
-
- <dependencies>
- <dependency>
- <groupId>org.springframework.cloudgroupId>
- <artifactId>spring-cloud-starter-netflix-zuulartifactId>
- dependency>
- <dependency>
- <groupId>org.springframework.cloudgroupId>
- <artifactId>spring-cloud-starter-netflix-eureka-clientartifactId>
- dependency>
- dependencies>
-
-
- project>
编写启动类
- @SpringBootApplication
- @EnableZuulProxy
- public class LeyouGatewayApplication {
- public static void main(String[] args) {
- SpringApplication.run(LeyouGatewayApplication.class, args);
- }
- }
-
编写配置
- server:
- port: 10010
- spring:
- application:
- name: leyou-gateway
- eureka:
- client:
- service-url:
- defaultZone: http://localhost:10086/eureka
- registry-fetch-interval-seconds: 5
- zuul:
- prefix: /api
-
因为与商品的品类相关,我们的工程命名为 leyou-item.
需要注意的是,我们的 leyou-item 是一个微服务,那么将来肯定会有其它系统需要来调用服务中提供的接口,获取的接口数据,也需要对应的实体类来封装,因此肯定也会使用到接口中关联的实体类。
因此这里我们需要使用聚合工程,将要提供的接口及相关实体类放到独立子工程中,以后别人引用的时候,只需要知道坐标即可。
我们会在 leyou-item 中创建两个子工程:
调用关系如图所示:

右键 leyou 项目 --> New Module --> Maven --> Next

填写项目信息 --> Next

填写保存的位置 --> Finish

删除 src 目录
右键 leyou-item 项目 --> New Module --> Maven --> Next

填写项目信息 --> Next

填写保存的位置 --> Finish

右键 leyou-item 项目 --> New Module --> Maven --> Next

填写项目信息 --> Next

填写保存的位置 --> Finish

项目结构如下

添加依赖
- "1.0" encoding="UTF-8"?>
- <project xmlns="http://maven.apache.org/POM/4.0.0"
- xmlns:xsi="http://www.w3.org/2001/XMLSchema-instance"
- xsi:schemaLocation="http://maven.apache.org/POM/4.0.0 http://maven.apache.org/xsd/maven-4.0.0.xsd">
- <parent>
- <artifactId>leyou-itemartifactId>
- <groupId>com.leyou.itemgroupId>
- <version>1.0-SNAPSHOTversion>
- parent>
- <modelVersion>4.0.0modelVersion>
-
- <groupId>com.leyou.itemgroupId>
- <artifactId>leyou-item-serviceartifactId>
- <version>1.0-SNAPSHOTversion>
-
- <dependencies>
-
- <dependency>
- <groupId>org.springframework.bootgroupId>
- <artifactId>spring-boot-starter-webartifactId>
- dependency>
-
- <dependency>
- <groupId>org.springframework.cloudgroupId>
- <artifactId>spring-cloud-starter-netflix-eureka-clientartifactId>
- dependency>
-
- <dependency>
- <groupId>org.mybatis.spring.bootgroupId>
- <artifactId>mybatis-spring-boot-starterartifactId>
- dependency>
-
- <dependency>
- <groupId>tk.mybatisgroupId>
- <artifactId>mapper-spring-boot-starterartifactId>
- dependency>
-
- <dependency>
- <groupId>com.github.pagehelpergroupId>
- <artifactId>pagehelper-spring-boot-starterartifactId>
- dependency>
-
- <dependency>
- <groupId>org.springframework.bootgroupId>
- <artifactId>spring-boot-starter-jdbcartifactId>
- dependency>
-
- <dependency>
- <groupId>mysqlgroupId>
- <artifactId>mysql-connector-javaartifactId>
- dependency>
-
- <dependency>
- <groupId>com.leyou.itemgroupId>
- <artifactId>leyou-item-interfaceartifactId>
- <version>1.0-SNAPSHOTversion>
- dependency>
-
- <dependency>
- <groupId>org.springframework.bootgroupId>
- <artifactId>spring-boot-starter-actuatorartifactId>
- dependency>
- dependencies>
-
-
- project>
编写启动类
- @SpringBootApplication
- @EnableDiscoveryClient
- public class LeyouItemServiceApplication {
- public static void main(String[] args) {
- SpringApplication.run(LeyouItemServiceApplication.class, args);
- }
- }
-
编写配置文件
- server:
- port: 8081
- spring:
- application:
- name: item-service
- datasource:
- url: jdbc:mysql://localhost:3306/leyou
- username: root
- password: zt3742
- eureka:
- client:
- service-url:
- defaultZone: http://localhost:10086/eureka
- instance:
- lease-renewal-interval-in-seconds: 5
- lease-expiration-duration-in-seconds: 10
- mybatis:
- type-aliases-package: com.leyou.item.pojo
既然商品微服务已经创建,接下来肯定要添加路由规则到 Zuul 中,我们不使用默认的路由规则。
修改 leyou-gateway 工程的 application.yaml 配置文件:
- server:
- port: 10010
- spring:
- application:
- name: leyou-gateway
- eureka:
- client:
- service-url:
- defaultZone: http://localhost:10086/eureka
- registry-fetch-interval-seconds: 5
- zuul:
- prefix: /api
- routes:
- item-service: /item/**
-
我们分别启动:leyou-registry,leyou-gateway,leyou-item-service
打开浏览器,访问下面地址

为了测试路由规则是否畅通,我们是不是需要在 item-service 中编写一个 controller 接口呢?
其实不需要,SpringBoot 提供了一个依赖:actuator。只要我们添加了 actuator 的依赖,它就会为我们生成一系列的访问接口:
访问 Eureka 控制台:

这就是 actuator 提供的接口,我们点击访问:

因为我们没有添加信息,所以是一个空的 json,但是可以肯定的是:我们能够访问到 item-service 了。
接下来我们通过路由访问试试,根据路由规则,我们需要访问的地址是:

有些工具或通用的约定内容,我们希望各个服务共享,因此需要创建一个工具模块:leyou-common
右键 leyou 项目 --> New Module --> Maven --> Next

填写项目信息 --> Next

填写保存的位置 --> Finish


