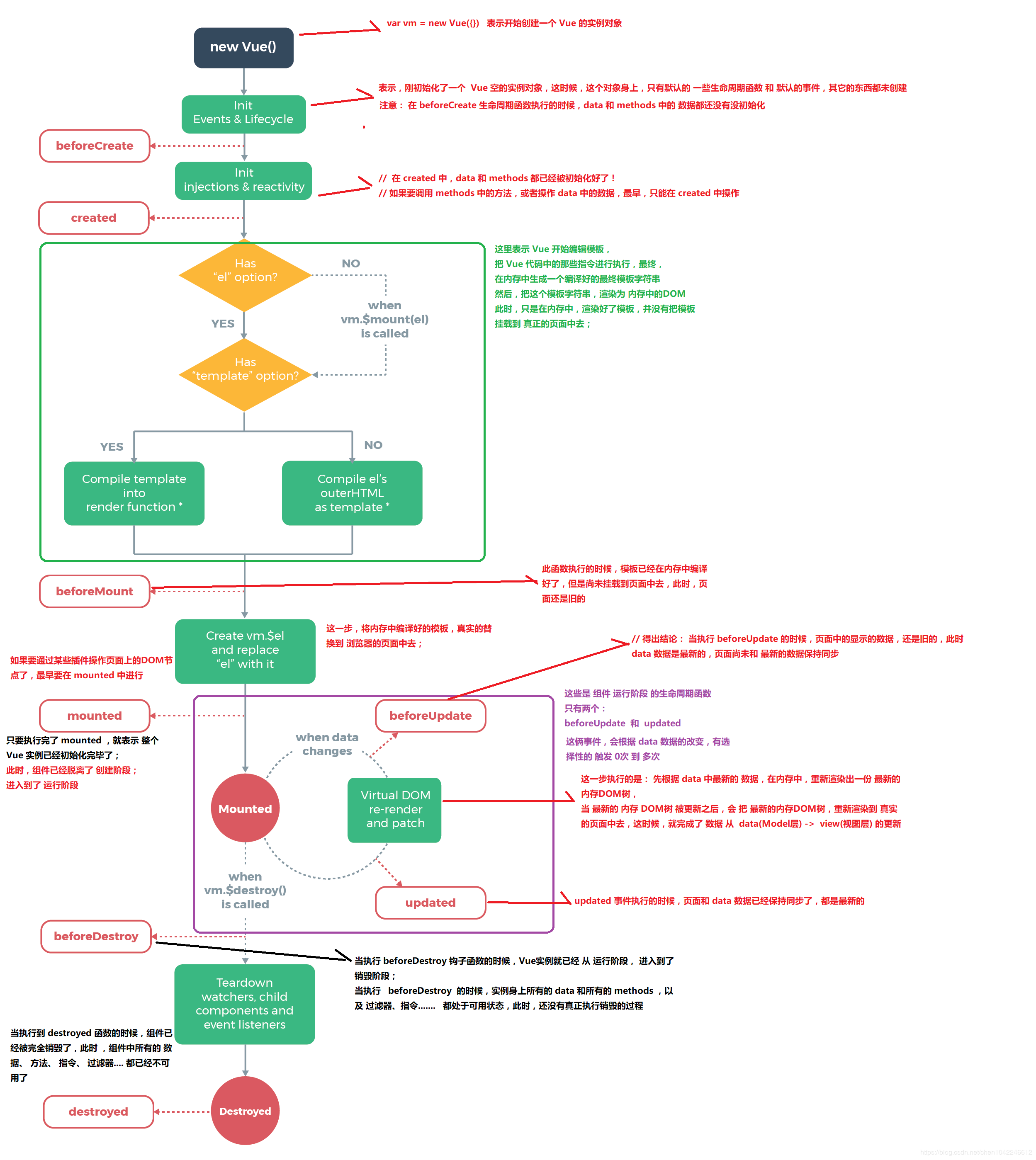
Vue的生命周期就是vue实例从创建到销毁的全过程,也就是new Vue() 开始就是vue生命周期的开始。Vue 实例有⼀个完整的⽣命周期,也就是从开始创建、初始化数据、编译模版、挂载Dom 、 渲染、更新 、 渲染、卸载 等⼀系列过程,称这是Vue的⽣命周期。
钩子函数是Vue生命周期中每个阶段对外开放让程序员操作Vue的接口。Vue有8个钩子函数。

beforeCreate( 创建前 )
这个时候,在实例被完成创建出来,el和data都没有初始化,不能访问data、method,一般在这个阶段不进行操作。
- beforeCreate() {
- console.log('----beforeCreate----')
- console.log(this.msg) //undefined
- console.log(this.$el) //undefined
- },
created( 创建后 )
这个时候,vue实例中的data、method已被初始化,属性也被绑定,但是此时还是虚拟dom,真是dom还没生成,$el 还不可用。这个时候可以调用data和method的数据及方法,created钩子函数是最早可以调用data和method的,故一般在此对数据进行初始化。
- created() {
- console.log('----created----')
- console.log(this.msg) //msg
- console.log(this.$el) //undefined
- },
beforeMount( 挂载前)
此时模板已经编译完成,但还没有被渲染至页面中(即为虚拟dom加载为真实dom),此时el存在则会显示el。在这里可以在渲染前最后一次更改数据的机会,不会触发其他的钩子函数,一般可以在这里做初始数据的获取。
当vue实例中,el为挂载目标,未对el进行定义,则this.el显示undefined,但页面中存在template也能识别挂载目标,因为template可以被看成占位符。如果对其进行定义则显示
"app">,
故所以,beforeMount读取不了真实的el,在mounted才能读取到真实的el,因为el只有渲染完成后才会存在。这里讲的el是真实的el。在真实的el之前存在前,在beforeMount中的其实是页面中的#app,是挂载的目标。

- beforeMount() {
- console.log('----beforeMount----')
- console.log(this.msg) //msg
- console.log(this.$el) //undefined
- },
Mounted( 挂载后)
此时模板已经被渲染成真实DOM,用户已经可以看到渲染完成的页面,页面的数据也是通过双向绑定显示data中的数据。 这实例创建期间的最后一个生命周期函数,当执行完 mounted 就表示,实例已经被完全创建好了,此时,如果没有其它操作的话,这个实例,就静静的躺在我们的内存中,一动不动。
- mounted() {
- console.log('----mounted----')
- console.log(this.msg) //msg
- console.log(this.$el) //
- },
创建Vue实例的示例
- <div id="app">
- <span :model="msg">span>
- div>
-
- <script>
- export default {
- name: 'App',
- data() {
- return {
- msg: 'msg',
- }
- },
- beforeCreate() {
- console.log('----beforeCreate----')
- console.log(this.msg) //msg
- console.log(this.$el) //undefined
- },
- created() {
- console.log('----created----')
- console.log(this.msg)
- console.log(this.$el)
- },
- beforeMount() {
- console.log('----beforeMount----')
- console.log(this.msg)
- console.log(this.$el)
- },
- mounted() {
- console.log('----mounted----')
- console.log(this.msg)
- console.log(this.$el)
- },
- }
- script>

beforeUpdate
更新前状态(view层的数据变化前,不是data中的数据改变前),重新渲染之前触发,然后vue的虚拟dom机制会重新构建虚拟dom与上一次的虚拟dom树利用diff算法进行对比之后重新渲染。只有view上面的数据变化才会触发beforeUpdate和updated,仅属于data中的数据改变是并不能触发。
updated
数据已经更改完成,dom也重新render完成。更新实例
- <div id="app">
- <div style="height:50px"
- ref="spanRef">{{msg}}div>
- <button @click="clickBtn">button>
- div>
-
- <script>
- export default {
- name: 'App',
- data() {
- return {
- msg: 'msg',
- }
- },
- methods: {
- clickBtn() {
- this.msg = 'newMsg'
- },
- },
- beforeUpdate() {
- console.log('----beforeUpdate----')
- console.log(this.$refs.$el)
- console.log(this.msg) //msg
- },
- updated() {
- console.log('----updated----')
- console.log(this.$refs.$el)
-
- console.log(this.msg) //msg
- },
- }
- script>
添加一个按钮,给按钮绑定点击事件,点击后更新数据。
在这里跟vue图示有出入,vue图示中说明在beforeUpdate阶段,只有data中的数据改变,而试图的还未更新,视图中还是旧的数据,但在示例中,beforeUpdate钩子函数打印el可看出试图中的数据已更新。查阅资料后发现,视图层的数据更新才会触发beforeUpdate以及updated。如果data中的某数据更新,但这个数据并没有绑定在视图层,这个时候就不会触发钩子函数。但在思考后发现还是不对,上文所解释的是,当视图层所应用的data更新时,触发钩子函数。
这个时候压力就来到了我这边,百思不得其解之后,我突然想到 console.log(this.$refs.$el)这个输出代码,在给beforeUpdate中添加延时代码后我顿悟了,console.log(this.$refs.$el)输出的是数据完成更新时候的el。
- beforeUpdate() {
- console.log('----beforeUpdate----')
- console.log(this.$el)
- console.log(this.msg) //msg
- for (var i = 0; i <= 10000; i++) {
- console.log(1)
- }
- },

this.$el会等到数据更新完成才对el进行输出。
beforeDestroy
- 销毁前执行($destroy方法被调用的时候就会执行),
- 一般在这里善后:清除计时器、清除非指令绑定的事件等等…’)
destroy
销毁后 (Dom元素存在,只是不再受vue控制),卸载watcher,事件监听,子组件。
代码:
- "en">
- "UTF-8">
- "X-UA-Compatible" content="IE=edge">
- "viewport" content="width=device-width, initial-scale=1.0">
-
08组件生命周期 - "app">
-
if='isShow'> -
- Vue.component('show-lq', {
- data() {
- return {
- msg: 'vue好难呀'
- }
- },
- template: `
-
vue好难呀
-
{{ msg }}
-
- `,
- methods: {
- handleAction() {
- this.msg = Math.random();
- }
- },
- // 生命周期方法
- beforeCreate() { //实例未完全创建出来执行
- console.log('beforeCreate');
- },
- created() { //methods和data已经初始化,常用于操作数据,发起ajax请求
- console.log('created');
- },
- beforeMount() { //挂载数据之前
- console.log('beforeMount');
- },
- mounted() { //内存中的模板已挂载到页面中
- console.log('mounted');
- },
- beforeUpdate() { //数据更新之前
- console.log('beforeUpdate');
- },
- updated() { //页面数据已更新
- console.log('updated');
- },
- beforeDestroy() { //vue销毁之前
- console.log('beforeDestroy');
- },
- destroyed() { //已完全销毁
- console.log('destroyed');
- },
- });
-
-
- var vm = new Vue({
- // el 选项只能在 vue 的根实例中使用, 组件中不能使用该 选项
- el: '#app',
- // 只有在根实例中 data 才可以直接是一个对象
- data: {
- isShow: true
- },
- created() {
- this.changeShowState();
- },
- methods: {
- changeShowState() {
- setTimeout(() => {
- this.isShow = false;
- }, 5000);
- }
- },
- });
打开浏览器 首先已经完成前四个钩子函数
触发点击按钮执行beforeUpdate 、updated 
5秒之后执行 beforeDestroy、destroyed