官网地址: https://docs.flutter.dev/development/platform-integration
Android 4.1+ IOS 9+
主流浏览器 chrome edge 火狐 Safari
桌面端 windows linux mac
没有提到小程序,是这样说的,官方没有做保证运行的测试,有可能是第三方团队做的
目前最佳支持的平台是移动端和桌面端,web端还不是(2022.8)
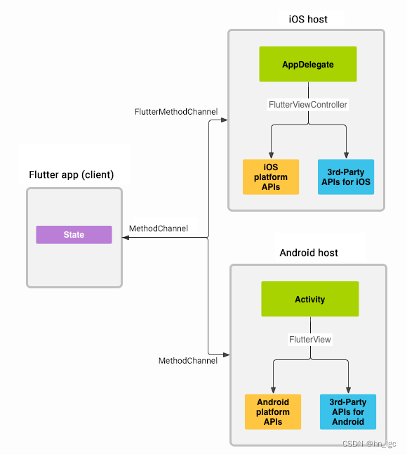
Flutter通过消息传递的方式调用API允许您使用直接使用平台绑定的语言调用平台API,可称之为方法通道 平台通道 或者平台消息通道
名称:客户端,flutter部分,主机,平台,平台本地代码,平台绑定语言部分
应用程序的 Flutter 部分通过平台通道将消息发送到其host,即应用程序的非 Dart 部分。
host在平台通道上侦听并接收消息,然后它调用任意数量的特定于平台的 API ーー使用本地编程语言ーー并将响应发送回Flutter 部分(客户端)。

消息和响应是异步传递的,以确保用户界面保持响应。
注意:尽管Flutter以异步方式向Dart发送消息,但只要你调用一个通道方法
你必须在平台的主线程上调用该方法。
可以通过检查 defaultTargetPlatform 属性在 Flutter 应用程序中编写特定于平台的 Dart 代码。
null
bool
int
int, if 32 bits not enough如果32位不够的话 java.lang.Long Java.lang Long
double 双倍
String 绳子
Uint8List byte[] 字节[]
Int32List int[] Int []
Int64List Int64列表
Float32List
Float64List
List 名单
Map 地图
注意 没有float
import ‘package:flutter/services.dart’;
// 1 创建一个通道,传入的是通道名称,必须唯一
static const platform = MethodChannel(‘samples.flutter.dev/battery’);
// 2 然后,通过通道调用指定方法, 获取结果,注意是异步的,要用try catch包起来
final int result = await platform.invokeMethod(‘getBatteryLevel’);
// 3 平台上一样的创建方法通道(在平台上面配置好flutter引擎),设置同样的方法名字
// 4 然后监听调用的消息,
// 5 运行相关代码得到结果之后,通过回调接口对象回调即可
private val CHANNEL = “samples.flutter.dev/battery”
override fun configureFlutterEngine(@NonNull flutterEngine: FlutterEngine) {
super.configureFlutterEngine(flutterEngine)
MethodChannel(flutterEngine.dartExecutor.binaryMessenger, CHANNEL).setMethodCallHandler {
// This method is invoked on the main thread.
call, result ->
if (call.method == “getBatteryLevel”) {
val batteryLevel = getBatteryLevel()
if (batteryLevel != -1) {
result.success(batteryLevel)
} else {
result.error("UNAVAILABLE", "Battery level not available.", null)
}
} else {
result.notImplemented()
}
}
}
通常,调用发起方必须是主线程或者主隔离区Isolate,被调用方可以是非主线程。
为了使通道的平台端处理程序在非主线程上执行,必须使用任务队列 API。目前只有 iOS 和 Android 支持这个特性。
只需要几个步骤,你就可以将 Flutter 的生产力和表现力带到你自己的应用程序中。
Add-to-app 特性支持集成任意屏幕大小的多个实例。
Android Studio自动集成,最新版的没有找到按钮(2022.8)
只能手动集成
运行教程上的命令 成功 注意包名不能和原项目的包名相同 也就是下面项目名字改一下吧 加个Flutter
flutter create -t module --org com.公司名 项目名
settings.gradle添加命令,其中有一个binding标红,不用管
接着报一个莫名的错,什么重复了,Google搜索,更改dependencyResolutionManagement下面的
repositoriesMode.set(RepositoriesMode.FAIL_ON_PROJECT_REPOS)
为
repositoriesMode.set(RepositoriesMode.PREFER_PROJECT)
就可以了
app依赖添加
implementation project(‘:flutter’)
问题处理:
1、一开始是没有设置Flutter SDK位置的, Android Studio会提示,或者手动设置
2、
这里可以看到flutter的架构还是比较灵活的,Flutter既可以作为一个单独的项目,也可以和原生项目结合起来用。两者都可以作为主项目,安装到手机上,然后调用另一方。(马甲包!??)