
第一步:创建maven工程并导入坐标
pom.xml
<project xmlns="http://maven.apache.org/POM/4.0.0"
xmlns:xsi="http://www.w3.org/2001/XMLSchema-instance"
xsi:schemaLocation="http://maven.apache.org/POM/4.0.0 http://maven.apache.org/xsd/maven-4.0.0.xsd">
<modelVersion>4.0.0modelVersion>
<groupId>com.itheimagroupId>
<artifactId>day01_eesy_01mybatisartifactId>
<version>1.0-SNAPSHOTversion>
<packaging>jarpackaging>
<dependencies>
<dependency>
<groupId>org.mybatisgroupId>
<artifactId>mybatisartifactId>
<version>3.4.5version>
dependency>
<dependency>
<groupId>mysqlgroupId>
<artifactId>mysql-connector-javaartifactId>
<version>5.1.6version>
dependency>
<dependency>
<groupId>log4jgroupId>
<artifactId>log4jartifactId>
<version>1.2.12version>
dependency>
<dependency>
<groupId>junitgroupId>
<artifactId>junitartifactId>
<version>4.10version>
dependency>
dependencies>
project>
注意:如果需要比较详细的看到运行的日志信息可以添加上配置文件log4j.properties
# Set root category priority to INFO and its only appender to CONSOLE.
#log4j.rootCategory=INFO, CONSOLE debug info warn error fatal
log4j.rootCategory=debug, CONSOLE, LOGFILE
# Set the enterprise logger category to FATAL and its only appender to CONSOLE.
log4j.logger.org.apache.axis.enterprise=FATAL, CONSOLE
# CONSOLE is set to be a ConsoleAppender using a PatternLayout.
log4j.appender.CONSOLE=org.apache.log4j.ConsoleAppender
log4j.appender.CONSOLE.layout=org.apache.log4j.PatternLayout
log4j.appender.CONSOLE.layout.ConversionPattern=%d{ISO8601} %-6r [%15.15t] %-5p %30.30c %x - %m\n
# LOGFILE is set to be a File appender using a PatternLayout.
log4j.appender.LOGFILE=org.apache.log4j.FileAppender
log4j.appender.LOGFILE.File=d:\axis.log
log4j.appender.LOGFILE.Append=true
log4j.appender.LOGFILE.layout=org.apache.log4j.PatternLayout
log4j.appender.LOGFILE.layout.ConversionPattern=%d{ISO8601} %-6r [%15.15t] %-5p %30.30c %x - %m\n
第二步:创建实体类和dao的接口
实体类:User
package com.itheima.domain;
import java.io.Serializable;
import java.util.Date;
/**
* @author 黑马程序员
* @Company http://www.ithiema.com
*/
public class User implements Serializable{
private Integer id;
private String username;
private Date birthday;
private String sex;
private String address;
public Integer getId() {
return id;
}
public void setId(Integer id) {
this.id = id;
}
public String getUsername() {
return username;
}
public void setUsername(String username) {
this.username = username;
}
public Date getBirthday() {
return birthday;
}
public void setBirthday(Date birthday) {
this.birthday = birthday;
}
public String getSex() {
return sex;
}
public void setSex(String sex) {
this.sex = sex;
}
public String getAddress() {
return address;
}
public void setAddress(String address) {
this.address = address;
}
@Override
public String toString() {
return "User{" +
"id=" + id +
", username='" + username + '\'' +
", birthday=" + birthday +
", sex='" + sex + '\'' +
", address='" + address + '\'' +
'}';
}
}
接口:IUserDao
package com.itheima.dao;
import com.itheima.domain.User;
import java.util.List;
/**
* @author 黑马程序员
* @Company http://www.ithiema.com
*
* 用户的持久层接口
*/
public interface IUserDao {
/**
* 查询所有操作
* @return
*/
List<User> findAll();
}
第三步:创建Mybatis的主配置文件
SqlMapConifg.xml
DOCTYPE configuration
PUBLIC "-//mybatis.org//DTD Config 3.0//EN"
"http://mybatis.org/dtd/mybatis-3-config.dtd">
<configuration>
<environments default="mysql">
<environment id="mysql">
<transactionManager type="JDBC">transactionManager>
<dataSource type="POOLED">
<property name="driver" value="com.mysql.jdbc.Driver"/>
<property name="url" value="jdbc:mysql://localhost:3306/eesy_mybatis"/>
<property name="username" value="root"/>
<property name="password" value="root"/>
dataSource>
environment>
environments>
<mappers>
<mapper resource="com/itheima/dao/IUserDao.xml"/>
mappers>
configuration>
其中数据库设计的代码为:
CREATE DATABASE IF NOT EXISTS eesy_mybatis
USE eesy_mybatis
DROP TABLE IF EXISTS `user`;
CREATE TABLE `user` (
`id` INT(11) NOT NULL AUTO_INCREMENT,
`username` VARCHAR(32) NOT NULL COMMENT '用户名称',
`birthday` DATETIME DEFAULT NULL COMMENT '生日',
`sex` CHAR(1) DEFAULT NULL COMMENT '性别',
`address` VARCHAR(256) DEFAULT NULL COMMENT '地址',
PRIMARY KEY (`id`)
) ENGINE=INNODB DEFAULT CHARSET=utf8;
SELECT * FROM USER
INSERT INTO `user`(`id`,`username`,`birthday`,`sex`,`address`) VALUES (41,'老王','2018-02-27 17:47:08','男','北京'),(42,'小二王','2018-03-02 15:09:37','女','北京金燕龙'),(43,'小二王','2018-03-04 11:34:34','女','北京金燕龙'),(45,'传智播客','2018-03-04 12:04:06','男','北京金燕龙'),(46,'老王','2018-03-07 17:37:26','男','北京'),(48,'小马宝莉','2018-03-08 11:44:00','女','北京修正');
第四步:创建映射配置文件
IUserDao.xml
DOCTYPE mapper
PUBLIC "-//mybatis.org//DTD Mapper 3.0//EN"
"http://mybatis.org/dtd/mybatis-3-mapper.dtd">
<mapper namespace="com.itheima.dao.IUserDao">
<select id="findAll" resultType="com.itheima.domain.User">
select * from user
select>
mapper>

mybatis的映射配置文件位置必须和dao接口的包结构相同
映射配置文件的mapper标签namespace属性的取值必须是dao接口的全限定类名
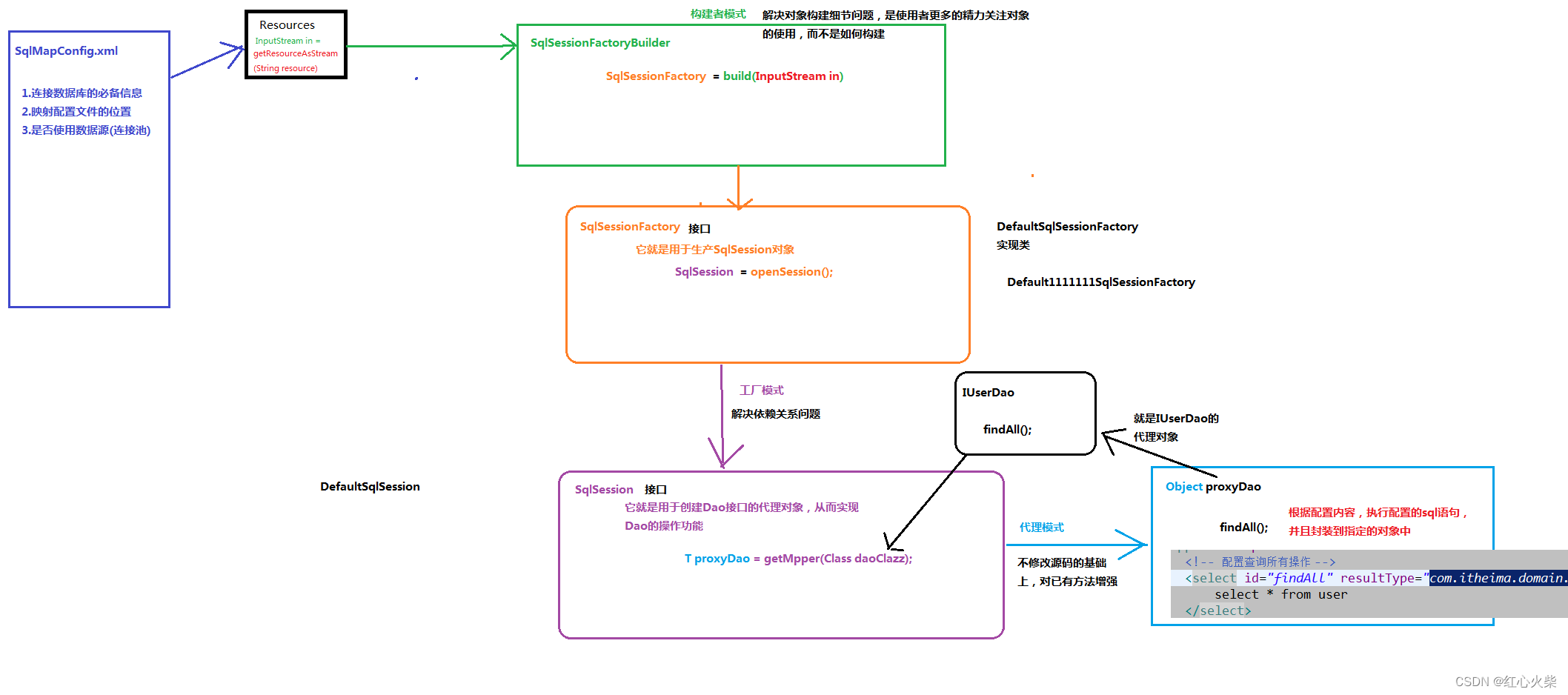
环境搭建的注意事项:
第一步:读取配置文件
第二步:创建SqlSessionFactory工厂
第三步:创建SqlSession
第四步:创建Dao接口的代理对象
第五步:执行dao中的方法
第六步:释放资源
MybatisTest
package com.itheima.test;
import com.itheima.dao.IUserDao;
import com.itheima.domain.User;
import org.apache.ibatis.io.Resources;
import org.apache.ibatis.session.SqlSession;
import org.apache.ibatis.session.SqlSessionFactory;
import org.apache.ibatis.session.SqlSessionFactoryBuilder;
import java.io.InputStream;
import java.util.List;
/**
* @author 黑马程序员
* @Company http://www.ithiema.com
* mybatis的入门案例
*/
public class MybatisTest {
/**
* 入门案例
* @param args
*/
public static void main(String[] args)throws Exception {
//1.读取配置文件
InputStream in = Resources.getResourceAsStream("SqlMapConfig.xml");
//2.创建SqlSessionFactory工厂 创建者模式---->类似于包工队 bulider 把对象的创建细节隐藏,使使用者直接调用工厂就能创建对象
SqlSessionFactoryBuilder builder = new SqlSessionFactoryBuilder();
SqlSessionFactory factory = builder.build(in);
//3.使用工厂生产SqlSession对象 工厂模式:解耦降低类之间的依赖关系
SqlSession session = factory.openSession();
//4.使用SqlSession创建Dao接口的代理对象 代理模式:在不修改源码基础上对已有方法增强
IUserDao userDao = session.getMapper(IUserDao.class);
//5.使用代理对象执行方法
List<User> users = userDao.findAll();
for(User user : users){
System.out.println(user);
}
//6.释放资源
session.close();
in.close();
}
}
分析



注解形式的MyBatis环境只需要在配置文件形式的MyBatis环境下修改几处地方即可,MybatisTest无须修改。
1、把IUserDao.xml移除,在dao接口的方法上使用@Select注解,并且指定SQL语句。
IUserDao
package com.itheima.dao;
import com.itheima.domain.User;
import org.apache.ibatis.annotations.Select;
import java.util.List;
/**
* @author 黑马程序员
* @Company http://www.ithiema.com
*
* 用户的持久层接口
*/
public interface IUserDao {
/**
* 查询所有操作
* @return
*/
@Select("select * from user")
List<User> findAll();
}
2、同时需要在SqlMapConfig.xml中的mapper配置时,使用class属性指定dao接口的全限定类名。
<mappers>
<mapper class="com.itheima.dao.IUserDao"/>
mappers>
明确:
我们在实际开发中,都是越简便越好,所以都是采用不写dao实现类的方式。
不管使用XML还是注解配置。
但是Mybatis它是支持写dao实现类的。

该方式与配置文件的搭建方式区别在于其是借助dao实现类来完成数据库操作的,需要添加UserDaoImpl文件,并修改MybatisTest文件。
UserDaoImpl
package com.itheima.dao.impl;
import com.itheima.dao.IUserDao;
import com.itheima.domain.User;
import org.apache.ibatis.session.SqlSession;
import org.apache.ibatis.session.SqlSessionFactory;
import java.util.List;
/**
* @author 黑马程序员
* @Company http://www.ithiema.com
*/
public class UserDaoImpl implements IUserDao {
private SqlSessionFactory factory;
public UserDaoImpl(SqlSessionFactory factory){
this.factory = factory;
}
public List<User> findAll(){
//1.使用工厂创建SqlSession对象
SqlSession session = factory.openSession();
//2.使用session执行查询所有方法
List<User> users = session.selectList("com.itheima.dao.IUserDao.findAll");
session.close();
//3.返回查询结果
return users;
}
}
MybatisTest
package com.itheima.test;
import com.itheima.dao.IUserDao;
import com.itheima.dao.impl.UserDaoImpl;
import com.itheima.domain.User;
import org.apache.ibatis.io.Resources;
import org.apache.ibatis.session.SqlSessionFactory;
import org.apache.ibatis.session.SqlSessionFactoryBuilder;
import java.io.InputStream;
import java.util.List;
/**
* @author 黑马程序员
* @Company http://www.ithiema.com
* mybatis的入门案例
*/
public class MybatisTest {
/**
* 入门案例
* @param args
*/
public static void main(String[] args)throws Exception {
//1.读取配置文件
InputStream in = Resources.getResourceAsStream("SqlMapConfig.xml");
//2.创建SqlSessionFactory工厂
SqlSessionFactoryBuilder builder = new SqlSessionFactoryBuilder();
SqlSessionFactory factory = builder.build(in);
//3.使用工厂创建dao对象
IUserDao userDao = new UserDaoImpl(factory);
//4.使用代理对象执行方法
List<User> users = userDao.findAll();
for(User user : users){
System.out.println(user);
}
//5.释放资源
in.close();
}
}