• org.activiti.bpmn


    Survive by day and develop by night.
    talk for import biz , show your perfect code,full busy,skip hardness,make a better result,wait for change,challenge Survive.
    happy for hardess to solve denpendies.

    目录

    在这里插入图片描述

    概述

    org.activiti.bpmn是一个非常常见的需求。

    需求:

    设计思路

    实现思路分析

    1.BpmnAutoLayout

     private static final String STYLE_EVENT = "styleEvent";
      private static final String STYLE_GATEWAY = "styleGateway";
      private static final String STYLE_SEQUENCEFLOW = "styleSequenceFlow";
      private static final String STYLE_BOUNDARY_SEQUENCEFLOW = "styleBoundarySequenceFlow";
    
      protected BpmnModel bpmnModel;
    
      protected int eventSize = 30;
      protected int gatewaySize = 40;
      protected int taskWidth = 100;
      protected int taskHeight = 60;
      protected int subProcessMargin = 20;
    
      protected mxGraph graph;
      protected Object cellParent;
      protected Map<String, Association> associations;
      protected Map<String, TextAnnotation> textAnnotations;
    
      protected Map<String, SequenceFlow> sequenceFlows;
      protected List<BoundaryEvent> boundaryEvents;
      protected Map<String, FlowElement> handledFlowElements;
    
      protected Map<String, Artifact> handledArtifacts;
    
      protected Map<String, Object> generatedVertices;
      protected Map<String, Object> generatedSequenceFlowEdges;
      protected Map<String, Object> generatedAssociationEdges;
    
      public BpmnAutoLayout(BpmnModel bpmnModel) {
        this.bpmnModel = bpmnModel;
      }
    
      public void execute() {
        // Reset any previous DI information
        bpmnModel.getLocationMap().clear();
        bpmnModel.getFlowLocationMap().clear();
    
        // Generate DI for each process
        for (Process process : bpmnModel.getProcesses()) {
          layout(process);
    
          // Operations that can only be done after all elements have received
          // DI
          translateNestedSubprocesses(process);
        }
      }
    
      protected void layout(FlowElementsContainer flowElementsContainer) {
        graph = new mxGraph();
        cellParent = graph.getDefaultParent();
        graph.getModel().beginUpdate();
    
     // Subprocesses are handled in a new instance of BpmnAutoLayout, hence they instantiations of new maps here.
    
        handledFlowElements = new HashMap<String, FlowElement>();
        handledArtifacts = new HashMap<String, Artifact>();
        generatedVertices = new HashMap<String, Object>();
        generatedSequenceFlowEdges = new HashMap<String, Object>();
        generatedAssociationEdges = new HashMap<String, Object>();
    
        associations = new HashMap<String, Association>(); //Associations are gathered and processed afterwards, because we must be sure we already found source and target
        textAnnotations = new HashMap<String, TextAnnotation>(); // Text Annotations are gathered and processed afterwards, because we must be sure we already found the parent.
    
        sequenceFlows = new HashMap<String, SequenceFlow>(); // Sequence flow are gathered and processed afterwards,because we mustbe sure we already found source and target
        boundaryEvents = new ArrayList<BoundaryEvent>(); // Boundary events are gathered and processed afterwards, because we must be sure we have its parent
    
        // Process all elements
        for (FlowElement flowElement : flowElementsContainer.getFlowElements()) {
    
          if (flowElement instanceof SequenceFlow) {
            handleSequenceFlow((SequenceFlow) flowElement);
          } else if (flowElement instanceof Event) {
            handleEvent(flowElement);
          } else if (flowElement instanceof Gateway) {
            createGatewayVertex(flowElement);
          } else if (flowElement instanceof Task || flowElement instanceof CallActivity) {
            handleActivity(flowElement);
          } else if (flowElement instanceof SubProcess) {
            handleSubProcess(flowElement);
          }
    
          handledFlowElements.put(flowElement.getId(), flowElement);
        }
    
        // process artifacts
        for (Artifact artifact : flowElementsContainer.getArtifacts()) {
    
          if (artifact instanceof Association) {
            handleAssociation((Association) artifact);
          } else if (artifact instanceof TextAnnotation) {
            handleTextAnnotation((TextAnnotation) artifact);
          }
    
          handledArtifacts.put(artifact.getId(), artifact);
        }
    
        // Process gathered elements
        handleBoundaryEvents();
        handleSequenceFlow();
        handleAssociations();
    
        // All elements are now put in the graph. Let's layout them!
        CustomLayout layout = new CustomLayout(graph, SwingConstants.WEST);
        layout.setIntraCellSpacing(100.0);
        layout.setResizeParent(true);
        layout.setFineTuning(true);
        layout.setParentBorder(20);
        layout.setMoveParent(true);
        layout.setDisableEdgeStyle(false);
        layout.setUseBoundingBox(true);
        layout.execute(graph.getDefaultParent());
    
        graph.getModel().endUpdate();
    
        generateDiagramInterchangeElements();
      }
    
      private void handleTextAnnotation(TextAnnotation artifact) {
        ensureArtifactIdSet(artifact);
        textAnnotations.put(artifact.getId(), artifact);
      }
    
      // BPMN element handling
    
      protected void ensureSequenceFlowIdSet(SequenceFlow sequenceFlow) {
        // We really must have ids for sequence flow to be able to generate
        // stuff
        if (sequenceFlow.getId() == null) {
          sequenceFlow.setId("sequenceFlow-" + UUID.randomUUID().toString());
        }
      }
    
      protected void ensureArtifactIdSet(Artifact artifact) {
        // We really must have ids for sequence flow to be able to generate stuff
        if (artifact.getId() == null) {
          artifact.setId("artifact-" + UUID.randomUUID().toString());
        }
      }
    
      protected void handleAssociation(Association association) {
        ensureArtifactIdSet(association);
        associations.put(association.getId(), association);
      }
    
      protected void handleSequenceFlow(SequenceFlow sequenceFlow) {
        ensureSequenceFlowIdSet(sequenceFlow);
        sequenceFlows.put(sequenceFlow.getId(), sequenceFlow);
      }
    
      protected void handleEvent(FlowElement flowElement) {
        // Boundary events are an exception to the general way of drawing an
        // event
        if (flowElement instanceof BoundaryEvent) {
          boundaryEvents.add((BoundaryEvent) flowElement);
        } else {
          createEventVertex(flowElement);
        }
      }
    
      protected void handleActivity(FlowElement flowElement) {
        Object activityVertex = graph.insertVertex(cellParent, flowElement.getId(), "", 0, 0, taskWidth, taskHeight);
        generatedVertices.put(flowElement.getId(), activityVertex);
      }
    
      protected void handleSubProcess(FlowElement flowElement) {
        BpmnAutoLayout bpmnAutoLayout = new BpmnAutoLayout(bpmnModel);
        bpmnAutoLayout.layout((SubProcess) flowElement);
    
    • 1
    • 2
    • 3
    • 4
    • 5
    • 6
    • 7
    • 8
    • 9
    • 10
    • 11
    • 12
    • 13
    • 14
    • 15
    • 16
    • 17
    • 18
    • 19
    • 20
    • 21
    • 22
    • 23
    • 24
    • 25
    • 26
    • 27
    • 28
    • 29
    • 30
    • 31
    • 32
    • 33
    • 34
    • 35
    • 36
    • 37
    • 38
    • 39
    • 40
    • 41
    • 42
    • 43
    • 44
    • 45
    • 46
    • 47
    • 48
    • 49
    • 50
    • 51
    • 52
    • 53
    • 54
    • 55
    • 56
    • 57
    • 58
    • 59
    • 60
    • 61
    • 62
    • 63
    • 64
    • 65
    • 66
    • 67
    • 68
    • 69
    • 70
    • 71
    • 72
    • 73
    • 74
    • 75
    • 76
    • 77
    • 78
    • 79
    • 80
    • 81
    • 82
    • 83
    • 84
    • 85
    • 86
    • 87
    • 88
    • 89
    • 90
    • 91
    • 92
    • 93
    • 94
    • 95
    • 96
    • 97
    • 98
    • 99
    • 100
    • 101
    • 102
    • 103
    • 104
    • 105
    • 106
    • 107
    • 108
    • 109
    • 110
    • 111
    • 112
    • 113
    • 114
    • 115
    • 116
    • 117
    • 118
    • 119
    • 120
    • 121
    • 122
    • 123
    • 124
    • 125
    • 126
    • 127
    • 128
    • 129
    • 130
    • 131
    • 132
    • 133
    • 134
    • 135
    • 136
    • 137
    • 138
    • 139
    • 140
    • 141
    • 142
    • 143
    • 144
    • 145
    • 146
    • 147
    • 148
    • 149
    • 150
    • 151
    • 152
    • 153
    • 154
    • 155
    • 156
    • 157
    • 158
    • 159
    • 160
    • 161
    • 162
    • 163
    • 164
    • 165
    • 166
    • 167

    在这里插入图片描述在这里插入图片描述

    2.BPMNLayout

    public class BPMNLayout extends mxGraphLayout {
    
      // NEW
    
      protected BpmnAutoLayout bpmnAutoLayout;
    
      public void setBpmnAutoLayout(BpmnAutoLayout bpmnAutoLayout) {
        this.bpmnAutoLayout = bpmnAutoLayout;
      }
    
      // NEW
    
      /**
       * Specifies the orientation of the layout. Default is true.
       */
      protected boolean horizontal;
    
      /**
       * Specifies if edge directions should be inverted. Default is false.
       */
      protected boolean invert;
    
      /**
       * If the parent should be resized to match the width/height of the tree. Default is true.
       */
      protected boolean resizeParent = true;
    
      /**
       * Specifies if the tree should be moved to the top, left corner if it is inside a top-level layer. Default is true.
       */
      protected boolean moveTree = true;
    
      /**
       * Specifies if all edge points of traversed edges should be removed. Default is true.
       */
      protected boolean resetEdges = true;
    
      /**
       * Holds the levelDistance. Default is 40.
       */
      protected int levelDistance = 40;
    
      /**
       * Holds the nodeDistance. Default is 20.
       */
      protected int nodeDistance = 20;
    
      /**
       *
       * @param graph
       */
      public BPMNLayout(mxGraph graph) {
        this(graph, true);
      }
    
      /**
       *
       * @param graph
       * @param horizontal
       */
      public BPMNLayout(mxGraph graph, boolean horizontal) {
        this(graph, horizontal, false);
      }
    
      /**
       *
       * @param graph
       * @param horizontal
       * @param invert
       */
      public BPMNLayout(mxGraph graph, boolean horizontal, boolean invert) {
        super(graph);
        setUseBoundingBox(false);
        this.horizontal = horizontal;
        this.invert = invert;
      }
    
      public mxGraph getGraph() {
        return (mxGraph) graph;
      }
    
      /**
       * Returns a boolean indicating if the given mxCell should be ignored as a vertex. This returns true if the cell has no connections.
       *
       * @param vertex
       *          Object that represents the vertex to be tested.
       * @return Returns true if the vertex should be ignored.
       */
      public boolean isVertexIgnored(Object vertex) {
        return super.isVertexIgnored(vertex) || graph.isSwimlane(vertex) || graph.getModel().getGeometry(vertex).isRelative() || graph.getConnections(vertex).length == 0;
      }
    
      /**
       * @return the horizontal
       */
      public boolean isHorizontal() {
        return horizontal;
      }
    
      /**
       * @param horizontal
       *          the horizontal to set
       */
      public void setHorizontal(boolean horizontal) {
        this.horizontal = horizontal;
      }
    
      /**
       * @return the invert
       */
      public boolean isInvert() {
        return invert;
      }
    
      /**
       * @param invert
       *          the invert to set
       */
      public void setInvert(boolean invert) {
        this.invert = invert;
      }
    
      /**
       * @return the resizeParent
       */
      public boolean isResizeParent() {
        return resizeParent;
      }
    
      /**
       * @param resizeParent
       *          the resizeParent to set
       */
      public void setResizeParent(boolean resizeParent) {
        this.resizeParent = resizeParent;
      }
    
      /**
       * @return the moveTree
       */
      public boolean isMoveTree() {
        return moveTree;
      }
    
      /**
       * @param moveTree
       *          the moveTree to set
       */
      public void setMoveTree(boolean moveTree) {
        this.moveTree = moveTree;
      }
    
      /**
       * @return the resetEdges
       */
      public boolean isResetEdges() {
        return resetEdges;
      }
    
      /**
       * @param resetEdges
       *          the resetEdges to set
       */
      public void setResetEdges(boolean resetEdges) {
        this.resetEdges = resetEdges;
      }
    
      /**
       * @return the levelDistance
       */
      public int getLevelDistance() {
        return levelDistance;
      }
    
      /**
       * @param levelDistance
       *          the levelDistance to set
       */
      public void setLevelDistance(int levelDistance) {
        this.levelDistance = levelDistance;
      }
    
      /**
       * @return the nodeDistance
       */
      public int getNodeDistance() {
        return nodeDistance;
      }
    
      /**
       * @param nodeDistance
       *          the nodeDistance to set
       */
      public void setNodeDistance(int nodeDistance) {
        this.nodeDistance = nodeDistance;
      }
    
      public void execute(Object parent) {
        mxIGraphModel model = graph.getModel();
        List<Object> roots = graph.findTreeRoots(parent, true, invert);
        // if (getGraph().isOrganizationElement(parent)) {
        // roots = asList(graph.getSelectionCells());
        // }
        for (Object root : roots) {
          parent = model.getParent(root);
    
          if (isBoundaryEvent(root)) {
            parent = model.getParent(parent);
          }
          model.beginUpdate();
    
          try {
            TreeNode node = dfs(root, parent, null);
    
            if (node != null) {
              layout(node);
    
              double x0 = graph.getGridSize();
              double y0 = x0;
    
              if (!moveTree || parent == graph.getDefaultParent() || parent == graph.getCurrentRoot()) {
                mxGeometry g = model.getGeometry(root);
                if (g.isRelative()) {
                  g = model.getGeometry(model.getParent(root));
                }
                if (g != null) {
                  x0 = g.getX();
                  y0 = g.getY();
                }
              }
    
              mxRectangle bounds = null;
    
              if (horizontal) {
                bounds = horizontalLayout(node, x0, y0, null);
              } else {
                bounds = verticalLayout(node, null, x0, y0, null);
              }
    
              if (bounds != null) {
                double dx = 0;
                double dy = 0;
    
                if (bounds.getX() < 0) {
                  dx = Math.abs(x0 - bounds.getX());
                }
    
                if (bounds.getY() < 0) {
                  dy = Math.abs(y0 - bounds.getY());
                }
    
                if (parent != null) {
                  mxRectangle size = graph.getStartSize(parent);
                  dx += size.getWidth();
                  dy += size.getHeight();
    
                  // Resize parent swimlane
                  if (resizeParent && !graph.isCellCollapsed(parent)) {
                    mxGeometry g = model.getGeometry(parent);
    
                    if (g != null) {
                      double width = bounds.getWidth() + size.getWidth() - bounds.getX() + 2 * x0;
                      double height = bounds.getHeight() + size.getHeight() - bounds.getY() + 2 * y0;
    
                      g = (mxGeometry) g.clone();
    
                      if (g.getWidth() > width) {
                        dx += (g.getWidth() - width) / 2;
                      } else {
                        g.setWidth(width);
                      }
    
                      if (g.getHeight() > height) {
                        if (horizontal) {
                          dy += (g.getHeight() - height) / 2;
                        }
                      } else {
                        g.setHeight(height);
                      }
    
                      model.setGeometry(parent, g);
                    }
                  }
                }
                if (model.getParent(node.cell) != graph.getCurrentRoot() && model.getParent(node.cell) != graph.getDefaultParent()) {
                  moveNode(node, dx, dy);
                }
              }
            }
          } finally {
            model.endUpdate();
          }
        }
      }
    
      protected boolean isBoundaryEvent(Object obj) {
        if (obj instanceof mxCell) {
          mxCell cell = (mxCell) obj;
          return cell.getId().startsWith("boundary-event-");
        }
        return false;
      }
    
      /**
       * Moves the specified node and all of its children by the given amount.
       */
      protected void moveNode(TreeNode node, double dx, double dy) {
        node.x += dx;
        node.y += dy;
        apply(node, null);
    
        TreeNode child = node.child;
    
        while (child != null) {
          moveNode(child, dx, dy);
          child = child.next;
        }
      }
    
      /**
       * Does a depth first search starting at the specified cell. Makes sure the specified swimlane is never left by the algorithm.
       */
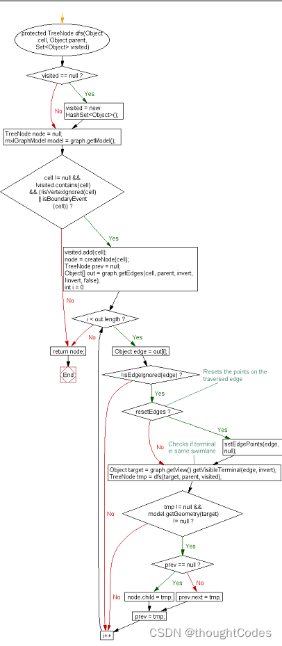
      protected TreeNode dfs(Object cell, Object parent, Set<Object> visited) {
        if (visited == null) {
          visited = new HashSet<Object>();
        }
    
        TreeNode node = null;
    
    
    • 1
    • 2
    • 3
    • 4
    • 5
    • 6
    • 7
    • 8
    • 9
    • 10
    • 11
    • 12
    • 13
    • 14
    • 15
    • 16
    • 17
    • 18
    • 19
    • 20
    • 21
    • 22
    • 23
    • 24
    • 25
    • 26
    • 27
    • 28
    • 29
    • 30
    • 31
    • 32
    • 33
    • 34
    • 35
    • 36
    • 37
    • 38
    • 39
    • 40
    • 41
    • 42
    • 43
    • 44
    • 45
    • 46
    • 47
    • 48
    • 49
    • 50
    • 51
    • 52
    • 53
    • 54
    • 55
    • 56
    • 57
    • 58
    • 59
    • 60
    • 61
    • 62
    • 63
    • 64
    • 65
    • 66
    • 67
    • 68
    • 69
    • 70
    • 71
    • 72
    • 73
    • 74
    • 75
    • 76
    • 77
    • 78
    • 79
    • 80
    • 81
    • 82
    • 83
    • 84
    • 85
    • 86
    • 87
    • 88
    • 89
    • 90
    • 91
    • 92
    • 93
    • 94
    • 95
    • 96
    • 97
    • 98
    • 99
    • 100
    • 101
    • 102
    • 103
    • 104
    • 105
    • 106
    • 107
    • 108
    • 109
    • 110
    • 111
    • 112
    • 113
    • 114
    • 115
    • 116
    • 117
    • 118
    • 119
    • 120
    • 121
    • 122
    • 123
    • 124
    • 125
    • 126
    • 127
    • 128
    • 129
    • 130
    • 131
    • 132
    • 133
    • 134
    • 135
    • 136
    • 137
    • 138
    • 139
    • 140
    • 141
    • 142
    • 143
    • 144
    • 145
    • 146
    • 147
    • 148
    • 149
    • 150
    • 151
    • 152
    • 153
    • 154
    • 155
    • 156
    • 157
    • 158
    • 159
    • 160
    • 161
    • 162
    • 163
    • 164
    • 165
    • 166
    • 167
    • 168
    • 169
    • 170
    • 171
    • 172
    • 173
    • 174
    • 175
    • 176
    • 177
    • 178
    • 179
    • 180
    • 181
    • 182
    • 183
    • 184
    • 185
    • 186
    • 187
    • 188
    • 189
    • 190
    • 191
    • 192
    • 193
    • 194
    • 195
    • 196
    • 197
    • 198
    • 199
    • 200
    • 201
    • 202
    • 203
    • 204
    • 205
    • 206
    • 207
    • 208
    • 209
    • 210
    • 211
    • 212
    • 213
    • 214
    • 215
    • 216
    • 217
    • 218
    • 219
    • 220
    • 221
    • 222
    • 223
    • 224
    • 225
    • 226
    • 227
    • 228
    • 229
    • 230
    • 231
    • 232
    • 233
    • 234
    • 235
    • 236
    • 237
    • 238
    • 239
    • 240
    • 241
    • 242
    • 243
    • 244
    • 245
    • 246
    • 247
    • 248
    • 249
    • 250
    • 251
    • 252
    • 253
    • 254
    • 255
    • 256
    • 257
    • 258
    • 259
    • 260
    • 261
    • 262
    • 263
    • 264
    • 265
    • 266
    • 267
    • 268
    • 269
    • 270
    • 271
    • 272
    • 273
    • 274
    • 275
    • 276
    • 277
    • 278
    • 279
    • 280
    • 281
    • 282
    • 283
    • 284
    • 285
    • 286
    • 287
    • 288
    • 289
    • 290
    • 291
    • 292
    • 293
    • 294
    • 295
    • 296
    • 297
    • 298
    • 299
    • 300
    • 301
    • 302
    • 303
    • 304
    • 305
    • 306
    • 307
    • 308
    • 309
    • 310
    • 311
    • 312
    • 313
    • 314
    • 315
    • 316
    • 317
    • 318
    • 319
    • 320
    • 321
    • 322
    • 323
    • 324
    • 325
    • 326
    • 327
    • 328
    • 329

    在这里插入图片描述

    在这里插入图片描述

    参考资料和推荐阅读

    [1]. https://www.activiti.org/

    欢迎阅读,各位老铁,如果对你有帮助,点个赞加个关注呗!~

  • 相关阅读:
    k8s笔记——kubernetes中的三种IP
    Linux 安装 miniconda
    简单的聊一聊如何使用CSS的父类Has选择器
    电力系统潮流计算(牛顿-拉夫逊法、高斯-赛德尔法、快速解耦法)【6节点 9节点 14节点 26节点 30节点 57节点】(Matlab代码实现)
    【Matplotlib绘制图像大全】(十七):散点图
    NextJs 与 Tailwind 入门开发笔记
    深度学习:基于长短时记忆网络LSTM实现情感分析
    AngularJS对于SQL的操作心得以及DOM的研究
    学习笔记——RSA加密&签名
    接入网络技术
  • 原文地址:https://blog.csdn.net/xiamaocheng/article/details/128046130