尚硅谷视频地址:https://www.bilibili.com/video/BV1gW411W7wy
核心思想:
1、Spring容器在启动的时候,先会保存所有注册进来的Bean的定义信息;
2、Spring容器会合适的时机创建这些Bean
3、后置处理器;BeanPostProcessor
4、事件驱动模型
@Configuration指定是一个配置类,自身也会被加入容器中
@Bean添加组件
@ComponentScan指定要扫描得包,还可以指定包含哪些组件、不包含哪些组件
可通过实现TypeFilter来自定义过滤器,:@ComponentScan.Filter(type = FilterType.CUSTOM, classes = {MyTypeFilter.class}),其中MyTypeFilter是TypeFilter实现类
@Scope设置单实例(默认)、多实例
@Lazy在容器启动时不创建,在第一次获取Bean时创建对象并初始化。
@Conditional传入一个Condition数组,Condition接口:
@FunctionalInterface
public interface Condition {
/**
* ConditionContext:判断条件能使用的上下文环境
* AnnotatedTypeMetadata:注释信息
*/
boolean matches(ConditionContext context, AnnotatedTypeMetadata metadata);
}
@Controller、@Service、@Repository、@Component包扫描 + 组件标注注解(@Controller、@Service、@Repository、@Component),这种方式只能注册自己写的类
@Bean@Bean,可以注册第三方包的类
@Import@Import:快速给容器中导入一个组件,id默认是全类名,除了可以导入一般的类,还可以导入以下内容用于注册组件:
ImportSelector:一个接口,返回需要导入的组件的全类名数组
ImportBeanDefinitionRegistrar:一个接口,手动注册bean到容器中,可以自定义组件名称
FactoryBean`使用Spring提供的FactoryBean(工厂Bean),getObject()添加组件,还可以定义组件类型、是否单例
bean从创建 ----> 初始化 -----> 销毁的过程
容器管理bean的生命周期:
1、对象创建
2、初始化
3、销毁
我们可以自定义初始化和销毁方法
初始化和销毁方法:
@Bean注解指定init-method和destroy-methodInitializingBean和DisposableBean接口,重写里面的destroy和afterPropertiesSet方法@PostConstruct和@PreDestroy注解
BeanPostProcessor:接口,bean后置处理器,在bean初始化前后进行一些处理
BeanPostProcessor执行过程
- 执行populateBean(beanName, mbd, instanceWrapper);给bean进行属性赋值
- 开始initializeBean初始化bean
- 先执行applyBeanPostProcessorsBeforeInitialization(wrappedBean, beanName);,遍历得到容器中所有的BeanPostProcessor;挨个执行beforeInitialization,一但返回null,跳出for循环,不会执行后面的BeanPostProcessor.postProcessorsBeforeInitialization
- 然后执行invokeInitMethods(beanName, wrappedBean, mbd);执行自定义初始化
- 最后执行applyBeanPostProcessorsAfterInitialization(wrappedBean, beanName);
@Value使用@Value赋值,赋值方法:
@PropertySource例如:@PropertySource(“classpath:a.properties”),可以读取a.properties中的k-v值,之后使用${...}可以取出值
@AutoWired、@Resource、@Inject都可以给属性注入值
1、@AutoWired
默认优先按照类型去容器中找对应的组件,找到就赋值。
如果该类型的组件有多个,再将属性名作为组件的id去容器中查找
required属性:当required=false时,表示这个组件不是必须的
@Qualifier需要和@AutoWired一起使用,用于指定id
@Primary指定当前bean是首选的
可以在构造器、参数、方法、属性上标注
我们可以在有参构造函数上标注@Autowired,让IOC容器创建组件时调用该类的有参构造方法
标在参数上,自定义类型的值从IOC容器中获取
标注在方法上,Spring容器创建当前对象,就会调用方法,完成赋值
标在属性上,会从ioc容器中获取并赋值
2、@Resource
3、@Inject
需要导入javax.inject依赖
和@Autowired功能一样,但没有required=false的功能
自定义组件想要使用Spring容器底层的一些组件(ApplicationContext、BeanFactory),需要自定义组件实现xxxAware接口
在创建对象的时候,会调用接口规定的方法,注入相关的组件
例如:
自定义类实现ServletContextAware接口,于是我就能拿到ServletContext进行操作
@Profile1、@Profile注解是Spring为我们提供的可以根据当前环境,动态的激活和切换一系列组件的功能
2、指定运行环境的方式:
命令行方式,启动时指定参数:-Dspring.profiles.active=test
代码方式步骤:

导入aop模块;Spring AOP:(spring-aspects)
<dependency>
<groupId>org.springframeworkgroupId>
<artifactId>spring-aspectsartifactId>
dependency>
业务逻辑类
切面类
给切面类的目标方法标注解
@Before):在目标方法运行之前运行@AfterReturning):在目标方法正常返回之后运行@AfterThrowing):在目标方法出现异常以后运行@Around):动态代理,手动推进目标方法运行(joinPoint.procced())将切面类和业务逻辑类(目标方法所在类)都`加入到容器中
必须告诉Spring哪个类是切面类(给切面类上加一个注解:@Aspect)
给配置类中加 @EnableAspectJAutoProxy 【开启基于注解的aop模式】.
注意:JoinPoint 一定要作为第一个参数


参考于:
表达式的结构
访问修饰符[可省] 返回值 包名.包名.包名...类名.方法名(参数列表)其他说明
返回值可以使用通配符 * ,表示任意返回值
包名可以使用通配符 * ,表示任意包。但是有几级包,就需要写几个*
是包和包、包和类等之间的连接符
包名可以使用 … 表示当前包及其子包
类名和方法名都可以使用*来实现通配
参数列表:
全通配写法:(表示匹配所有包下的所有类的所有方法): * *..*.*(..)
通常写法:
切到业务层实现类下的所有方法:* com.ljy.service.impl.*.*(..)
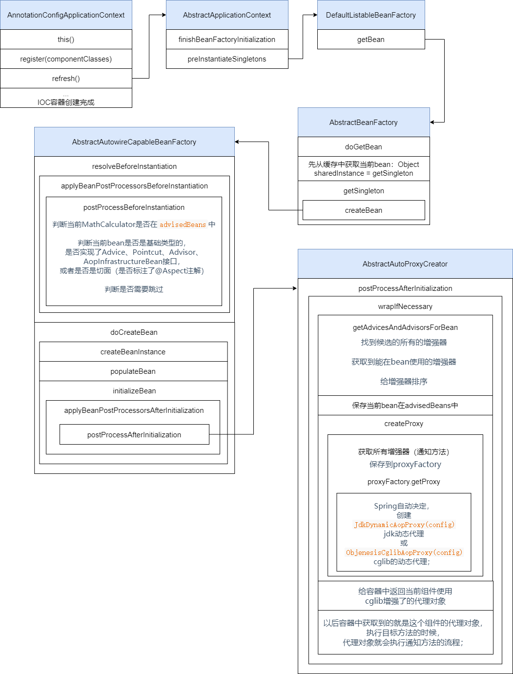
本节图片来源:https://blog.csdn.net/xjhqre/article/details/123264069
注册AnnotationAwareAspectJAutoProxyCreator的后置处理器流程图:

AnnotationAwareAspectJAutoProxyCreator执行时机流程图:

AnnotationAwareAspectJAutoProxyCreator配置代理流程图:

视频地址:https://www.bilibili.com/video/BV1gW411W7wy?p=38
基本原理:
BeanPostProcessorbean后置处理器,bean创建对象初始化前后进行拦截工作的;主要有以下两个方法:
BeanFactoryPostProcessorbeanFactory的后置处理器:
BeanDefinitionRegistryPostProcessor它extends BeanFactoryPostProcessor
其优先于BeanFactoryPostProcessor执行;在所有bean定义信息将要被加载,bean实例还未创建的时候执行
可以利用BeanDefinitionRegistryPostProcessor给容器中再额外添加一些组件
ApplicationListenerApplicationListener extends EventListener
自定义事件示例:
定义事件,继承ApplicationEvent

定义监听器,监听自定义事件

发布自定义事件:

ApplicationContextAware接口,也可以获得ApplicationContext结果: