题外话
"行百里者半九十",是说步行一百里路,走过九十里,只能算是走了一半。因为步行越接近目的地,走起来越困难。借指凡事到了接近成功,往往是最吃力、最艰难的时段。劝人做事贵在坚持,有始容易,有终实难。
不多说了,希望自己能坚持写完这个系列 ......
1 前言
在前几篇文章中,你应该已经看到文中有冒出来比较多的陌生的类,比如 Surface/SurfaceControl/ANativeWindow/ANativeWindowBuffer,这些类有什么作用?它们之间有什么关系?以及它们和BufferQueue之间的关系是怎样的?我们带着这些问题,来开始这篇文章的讲解
♦ ANativeWindow
♦ Surface
♦ SurfaceControl
♦ ANativeWindowBuffer
2 几个常用类介绍
ANativeWindow
ANativeWindow 顾名思义,这个结构体是对一个本地窗口的抽象描述。老规矩先看代码:
其定义位于:/frameworks/native/libs/nativewindow/include/system/window.h
struct ANativeWindow
{
// C++ 代码下会定义构造函数,并初始化common成员中的部分信息
#ifdef __cplusplus
ANativeWindow()
: flags(0), minSwapInterval(0), maxSwapInterval(0), xdpi(0), ydpi(0)
{
common.magic = ANDROID_NATIVE_WINDOW_MAGIC;
common.version = sizeof(ANativeWindow);
memset(common.reserved, 0, sizeof(common.reserved));
}
/* Implement the methods that sp<ANativeWindow> expects so that it
can be used to automatically refcount ANativeWindow's. */
void incStrong(const void* /*id*/) const {
common.incRef(const_cast<android_native_base_t*>(&common));
}
void decStrong(const void* /*id*/) const {
common.decRef(const_cast<android_native_base_t*>(&common));
}
#endif
// 结构体第一个成员,相当于继承自android_native_base_t,其主要用于引用计数,还有版本信息
struct android_native_base_t common;
/* flags describing some attributes of this surface or its updater */
const uint32_t flags;
/* min swap interval supported by this updated */
const int minSwapInterval;
/* max swap interval supported by this updated */
const int maxSwapInterval;
/* horizontal and vertical resolution in DPI */
const float xdpi;
const float ydpi;
/* Some storage reserved for the OEM's driver. */
intptr_t oem[4];
/* 设置swap间隔,跟踪源码可发现其最终调用了mGraphicBufferProducer->setAsyncMode,
也就是设置Producer是同步or异步模式 */
int (*setSwapInterval)(struct ANativeWindow* window,
int interval);
/* 请求(出队列)一块buffer。执行后这块buffer就不是locked锁定状态,因此内容不能被修改。
如果没有可用的buffer,这个方法会被阻塞。
该方法已被弃用。*/
int (*dequeueBuffer_DEPRECATED)(struct ANativeWindow* window,
struct ANativeWindowBuffer** buffer);
/* 锁住buffer。在修改buffer中的内容前一定要先调用lock方法。
这块buffer首先是dequeueBuffer请求到的。
该方法已被弃用。*/
*/
int (*lockBuffer_DEPRECATED)(struct ANativeWindow* window,
struct ANativeWindowBuffer* buffer);
/* 当修改完buffer内容,调用这个方法,把buffer返回到队列中,用于后续显示输出。
该方法已被弃用。*/
int (*queueBuffer_DEPRECATED)(struct ANativeWindow* window,
struct ANativeWindowBuffer* buffer);
/* 检索查询有关 native window 的信息
what指明要查询信息的类型,比如 NATIVE_WINDOW_WIDTH 、NATIVE_WINDOW_HEIGHT 查询宽高*/
int (*query)(const struct ANativeWindow* window,
int what, int* value);
/* 对surface执行各种操作,比如 NATIVE_WINDOW_SET_USAGE or NATIVE_WINDOW_CONNECT
一般不会直接调用这个方法,而是使用辅助方法,比如 native_window_set_usage */
int (*perform)(struct ANativeWindow* window,
int operation, ... );
/* 取消已出队列的buffer。这个方法已被弃用 */
int (*cancelBuffer_DEPRECATED)(struct ANativeWindow* window,
struct ANativeWindowBuffer* buffer);
/* 请求(出队列)一块buffer。如果没有可用的buffer,这个方法会被阻塞。
fenceFd是一个fence文件描述符,可以简单理解为一个资源同步锁
当发出fence信号后才可以写buffer */
int (*dequeueBuffer)(struct ANativeWindow* window,
struct ANativeWindowBuffer** buffer, int* fenceFd);
/* 入队列一块buffer */
int (*queueBuffer)(struct ANativeWindow* window,
struct ANativeWindowBuffer* buffer, int fenceFd);
/* 取消一块已经dequeue的buffer */
int (*cancelBuffer)(struct ANativeWindow* window,
struct ANativeWindowBuffer* buffer, int fenceFd);
};
在/frameworks/native/libs/nativewindow/include/system/window.h这个头文件中,还定义很多enum常量,这些常量的作用这源码中都有详细的英文注释,建议直接阅读理解。
用于query()函数检索信息的常量
/* attributes queriable with query() */
enum {
NATIVE_WINDOW_WIDTH = 0,
NATIVE_WINDOW_HEIGHT = 1,
NATIVE_WINDOW_FORMAT = 2,
NATIVE_WINDOW_MIN_UNDEQUEUED_BUFFERS = ANATIVEWINDOW_QUERY_MIN_UNDEQUEUED_BUFFERS,
NATIVE_WINDOW_QUEUES_TO_WINDOW_COMPOSER = 4,
NATIVE_WINDOW_CONCRETE_TYPE = 5,
NATIVE_WINDOW_DEFAULT_WIDTH = ANATIVEWINDOW_QUERY_DEFAULT_WIDTH,
NATIVE_WINDOW_DEFAULT_HEIGHT = ANATIVEWINDOW_QUERY_DEFAULT_HEIGHT,
NATIVE_WINDOW_TRANSFORM_HINT = ANATIVEWINDOW_QUERY_TRANSFORM_HINT,
NATIVE_WINDOW_CONSUMER_RUNNING_BEHIND = 9,
NATIVE_WINDOW_CONSUMER_USAGE_BITS = 10, /* deprecated */
NATIVE_WINDOW_STICKY_TRANSFORM = 11,
NATIVE_WINDOW_DEFAULT_DATASPACE = 12,
NATIVE_WINDOW_BUFFER_AGE = ANATIVEWINDOW_QUERY_BUFFER_AGE,
NATIVE_WINDOW_LAST_DEQUEUE_DURATION = 14,
NATIVE_WINDOW_LAST_QUEUE_DURATION = 15,
NATIVE_WINDOW_LAYER_COUNT = 16,
NATIVE_WINDOW_IS_VALID = 17,
NATIVE_WINDOW_FRAME_TIMESTAMPS_SUPPORTS_PRESENT = 18,
NATIVE_WINDOW_CONSUMER_IS_PROTECTED = 19,
NATIVE_WINDOW_DATASPACE = 20,
NATIVE_WINDOW_MAX_BUFFER_COUNT = 21,
};
用于(*perform)()的标识各种操作的常量
deprecated标记的可能已被弃用或被其他功能函数取代
标记为“私有”的值应被视为框架私有。可以访问ANativeWindow的HAL实现代码不应该使用这些,因为它可能无法与框架对ANativeWindow的使用进行正确的交互。
/* Valid operations for the (*perform)() hook. */
enum {
// clang-format off
NATIVE_WINDOW_SET_USAGE = ANATIVEWINDOW_PERFORM_SET_USAGE, /* deprecated */
NATIVE_WINDOW_CONNECT = 1, /* deprecated */
NATIVE_WINDOW_DISCONNECT = 2, /* deprecated */
NATIVE_WINDOW_SET_CROP = 3, /* private */
// 完整内容,请参考源码
}
用于NATIVE_WINDOW_[API_][DIS]CONNECT的参数
两个函数native_window_api_connect 和 native_window_api_disconnect
下面的这些常量值,我的理解是:谁在产生图形数据?即填充buffer数据的生产者类型
/* parameter for NATIVE_WINDOW_[API_][DIS]CONNECT */
enum {
NATIVE_WINDOW_API_EGL = 1, // 使用OpenGL ES填充buffer后,EGL通过eglSwapBuffers入队列这个buffer
NATIVE_WINDOW_API_CPU = 2, // 使用CPU填充buffer后,入队列buffer
NATIVE_WINDOW_API_MEDIA = 3, // video解码器填充buffer后,Stagefright入队列这个buffer
NATIVE_WINDOW_API_CAMERA = 4,// camera HAL 入队列buffer
};
用于NATIVE_WINDOW_SET_BUFFERS_TRANSFORM 图像转换的参数
/* parameter for NATIVE_WINDOW_SET_BUFFERS_TRANSFORM */
enum {
NATIVE_WINDOW_TRANSFORM_FLIP_H = HAL_TRANSFORM_FLIP_H ,// 水平翻转
NATIVE_WINDOW_TRANSFORM_FLIP_V = HAL_TRANSFORM_FLIP_V, // 垂直翻转
NATIVE_WINDOW_TRANSFORM_ROT_90 = HAL_TRANSFORM_ROT_90, // 将源图像按时钟方向旋转90度
NATIVE_WINDOW_TRANSFORM_ROT_180 = HAL_TRANSFORM_ROT_180,// 将源图像按时钟方向旋转180度
NATIVE_WINDOW_TRANSFORM_ROT_270 = HAL_TRANSFORM_ROT_270, // 将源图像按时钟方向旋转270度
NATIVE_WINDOW_TRANSFORM_INVERSE_DISPLAY = 0x08 // 通过对其显示的屏幕进行逆变换来转换源。
};
上述参数即用于如下这个函数,buffer显示时就会按照我们设置的转换类型进行翻转、旋转。
/*
* native_window_set_buffers_transform(..., int transform)
* All buffers queued after this call will be displayed transformed according
* to the transform parameter specified.
*/
static inline int native_window_set_buffers_transform(
struct ANativeWindow* window,
int transform)
{
return window->perform(window, NATIVE_WINDOW_SET_BUFFERS_TRANSFORM,
transform);
}
用于NATIVE_WINDOW_SET_SCALING_MODE设置缩放模式的常量
/* parameter for NATIVE_WINDOW_SET_SCALING_MODE */
enum {
/* the window content is not updated (frozen) until a buffer of
* the window size is received (enqueued)
*/
NATIVE_WINDOW_SCALING_MODE_FREEZE = 0,
/* the buffer is scaled in both dimensions to match the window size */
NATIVE_WINDOW_SCALING_MODE_SCALE_TO_WINDOW = 1,
/* the buffer is scaled uniformly such that the smaller dimension
* of the buffer matches the window size (cropping in the process)
*/
NATIVE_WINDOW_SCALING_MODE_SCALE_CROP = 2,
/* the window is clipped to the size of the buffer's crop rectangle; pixels
* outside the crop rectangle are treated as if they are completely
* transparent.
*/
NATIVE_WINDOW_SCALING_MODE_NO_SCALE_CROP = 3,
};
上述参数即用于如下这个函数
/*
* native_window_set_scaling_mode(..., int mode)
* All buffers queued after this call will be associated with the scaling mode
* specified.
*/
static inline int native_window_set_scaling_mode(
struct ANativeWindow* window,
int mode)
{
return window->perform(window, NATIVE_WINDOW_SET_SCALING_MODE,
mode);
}
Surface
Surface和ANativeWindow存在千丝万缕的联系,Surface继承了ANativeWindow,并对其中的功能做了具体实现。
ANativeWindow这个结构体中定义了大量的函数指针,这些函数指针指向了哪里?或函数功能在哪里?答案就在Surface中。
Surface的定义位于:/frameworks/native/libs/gui/include/gui/Surface.h
先看看它的声明:
class Surface
: public ANativeObjectBase<ANativeWindow, Surface, RefBase>
{
......
}
ANativeObjectBase是一个模板类,作为辅助类将ANativeXXXX的对象类型转换为C++的引用计数类型
template <typename NATIVE_TYPE, typename TYPE, typename REF,
typename NATIVE_BASE = android_native_base_t>
class ANativeObjectBase : public NATIVE_TYPE, public REF
{
我们结合上面这两段代码来看,是不是很清晰了:
在Surface的定义中,NATIVE_TYPE==ANativeWindow , REF==RefBas ==> ANativeObjectBase 继承了ANativeWindow
根据继承的逻辑关系,很明显Surface继承了ANativeWindow
Surface中定义了很多函数接口,不过也有些规律。
♦ hook_*的函数
hook函数有10个,这些函数和ANativeWindow中定义的函数指针对应,hook钩连一块
他们是怎么样钩连起来的呢?可以看/frameworks/native/libs/gui/Surface.cpp 中构造函数
Surface::Surface(const sp<IGraphicBufferProducer>& bufferProducer, bool controlledByApp,
const sp<IBinder>& surfaceControlHandle)
: .... {
// Initialize the ANativeWindow function pointers.
ANativeWindow::setSwapInterval = hook_setSwapInterval;
ANativeWindow::dequeueBuffer = hook_dequeueBuffer;
ANativeWindow::cancelBuffer = hook_cancelBuffer;
ANativeWindow::queueBuffer = hook_queueBuffer;
ANativeWindow::query = hook_query;
ANativeWindow::perform = hook_perform;
ANativeWindow::dequeueBuffer_DEPRECATED = hook_dequeueBuffer_DEPRECATED;
ANativeWindow::cancelBuffer_DEPRECATED = hook_cancelBuffer_DEPRECATED;
ANativeWindow::lockBuffer_DEPRECATED = hook_lockBuffer_DEPRECATED;
ANativeWindow::queueBuffer_DEPRECATED = hook_queueBuffer_DEPRECATED;
}
一目了然,Initialize the ANativeWindow function pointers. 初始化函数指针。
比如我们程序中如果调用ANativeWindow::query函数,即会调用实现具体功能的Surface::hook_query.
♦ dispatch*的函数
dispatch函数有46个,前面我们有讲到perform函数对应的各种操作,都是会走到对应的dispatch函数中。
我们通过一个例子来说明下具体流程:Android 12(S) 图形显示系统 - 示例应用(二)
之前的demo中 ,比如有用到
// 3. set the ANativeWindow format
err = native_window_set_buffers_format(nativeWindow, PIXEL_FORMAT_RGBX_8888);
看!native_window_set_buffers_format的定义
static inline int native_window_set_buffers_format(
struct ANativeWindow* window,
int format)
{
return window->perform(window, NATIVE_WINDOW_SET_BUFFERS_FORMAT, format);
}
其中继续调用 window->perform(),这个函数对应到了Surface::hook_perform
int Surface::hook_perform(ANativeWindow* window, int operation, ...) {
va_list args;
va_start(args, operation);
Surface* c = getSelf(window); // 类型转换
int result;
// Don't acquire shared ownership of the interceptor mutex if we're going to
// do interceptor registration, as otherwise we'll deadlock on acquiring
// exclusive ownership.
if (!isInterceptorRegistrationOp(operation)) {
std::shared_lock<std::shared_mutex> lock(c->mInterceptorMutex);
if (c->mPerformInterceptor != nullptr) {
result = c->mPerformInterceptor(window, Surface::performInternal,
c->mPerformInterceptorData, operation, args);
va_end(args);
return result;
}
}
result = c->perform(operation, args);
va_end(args);
return result;
}
接着看! 调用c->perform(),流程到了Surface::perform
int Surface::perform(int operation, va_list args)
{
int res = NO_ERROR;
switch (operation) {
......
case NATIVE_WINDOW_SET_BUFFERS_FORMAT:
res = dispatchSetBuffersFormat(args);
break;
......
}
}
switch语句中判断是哪种case(哪中操作),调用对应的dispatchXXX,在我们的例子中即调用dispatchSetBuffersFormat
int Surface::dispatchSetBuffersFormat(va_list args) {
PixelFormat format = va_arg(args, PixelFormat);
return setBuffersFormat(format);
}
私有方法Surface::setBuffersFormat 中来完成最终的工作。
通过上面这个例子应该就理清了 perform <--> dispatchXXX 的处理流程了
♦ 其它的函数和私有成员
Surface中还有很多函数和数据成员,它们提供了操作surface的接口或用于存surface的属性信息。
比如 宽、高、像素格式等属性信息
BufferSlot mSlots[NUM_BUFFER_SLOTS];
uint32_t mReqWidth;
uint32_t mReqHeight;
PixelFormat mReqFormat;
uint64_t mReqUsage;
我们在此就不展开介绍了,后续讲解中如有遇到会再解释。
简单小结下:ANativeWindow中定义很多函数指针成员变量,Surface继承自ANativeWindow,当然那些函数指针成员变量也是属于Surface了,Surface实现了各种功能函数,并且让ANativeWindow中函数指针成员变量与实际功能函数建立关联(hook)
window.h中有很多static函数,使用这些函数时就可以透过ANativeWindow呼叫到Surface中的功能了
绕啊绕,绕啊绕,为啥要这样绕....
SurfaceControl
SurfaceControl 顾名思义是用于控制surface的一个类。他是如何进行控制的呢?且让我们慢慢看....
还记得我们例子中如何创建surface的吗?可以回头再看看 Android 12(S) 图形显示系统 - 示例应用(二)
使用SurfaceComposerClient::createSurface 获得了SurfaceControl对象,神奇吧!
sp<SurfaceControl> surfaceControl = surfaceComposerClient->createSurface(mName, resolution.getWidth(),
resolution.getHeight(), PIXEL_FORMAT_RGBA_8888,
ISurfaceComposerClient::eFXSurfaceBufferState,
/*parent*/ nullptr);
深入其中,一探究竟,createSurface做了什么神奇操作呢?
sp<SurfaceControl> SurfaceComposerClient::createSurface(const String8& name, uint32_t w, uint32_t h,
PixelFormat format, uint32_t flags,
const sp<IBinder>& parentHandle,
LayerMetadata metadata,
uint32_t* outTransformHint) {
sp<SurfaceControl> s;
createSurfaceChecked(name, w, h, format, &s, flags, parentHandle, std::move(metadata),
outTransformHint);
return s;
}
继续去调用 createSurfaceChecked
status_t SurfaceComposerClient::createSurfaceChecked(const String8& name, uint32_t w, uint32_t h,
PixelFormat format,
sp<SurfaceControl>* outSurface, uint32_t flags,
const sp<IBinder>& parentHandle,
LayerMetadata metadata,
uint32_t* outTransformHint) {
sp<SurfaceControl> sur;
status_t err = mStatus;
if (mStatus == NO_ERROR) {
sp<IBinder> handle;
sp<IGraphicBufferProducer> gbp;
uint32_t transformHint = 0;
int32_t id = -1;
err = mClient->createSurface(name, w, h, format, flags, parentHandle, std::move(metadata),
&handle, &gbp, &id, &transformHint);
if (outTransformHint) {
*outTransformHint = transformHint;
}
ALOGE_IF(err, "SurfaceComposerClient::createSurface error %s", strerror(-err));
if (err == NO_ERROR) {
*outSurface =
new SurfaceControl(this, handle, gbp, id, w, h, format, transformHint, flags);
}
}
return err;
}
真相已浮现,看到 new SurfaceControl 了
在前面文章
Android 12(S) 图形显示系统 - createSurface的流程(五)Android 12(S) 图形显示系统 - BufferQueue/BLASTBufferQueue之初识(六)我们详细分析过createSurface的流程,还有SurfaceControl中的信息,我们再贴一下信息:
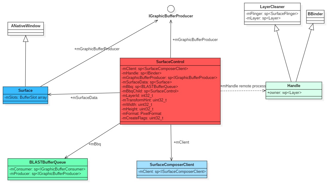
源码位置: /frameworks/native/libs/gui/include/gui/SurfaceControl.h
class SurfaceControl : public RefBase
...
private:
sp<SurfaceComposerClient> mClient; // 应用创建的SurfaceComposerClient对象指针,里面封装了和SurfaceFlinger通信的Binder客户端
sp<IBinder> mHandle; // 应用中显式创建的layer handle,这是个BufferStateLayer 它作为parent
sp<IGraphicBufferProducer> mGraphicBufferProducer; // 这个貌似没有实际用了?
mutable Mutex mLock;
mutable sp<Surface> mSurfaceData; //
mutable sp<BLASTBufferQueue> mBbq; // BLASTBufferQueue对象实例
mutable sp<SurfaceControl> mBbqChild; // child layer,它会和mBbq相关联
int32_t mLayerId; // layer id
uint32_t mTransformHint; // 方向
uint32_t mWidth; // surface 宽
uint32_t mHeight; // surface 高
PixelFormat mFormat;
uint32_t mCreateFlags; // createSurface的标志信息
};
SurfaceControl中持有Surface:mSurfaceData, 持有BufferQueue:mBbq 这就是控制的基础
总结一张图

ANativeWindowBuffer
我们应该还注意到一个struct ANativeWindowBuffer,它和GraphicBuffer是紧密相关的
/frameworks/native/libs/nativebase/include/nativebase/nativebase.h
看定义:这个struct中主要是定义了有关buffer的宽、高、格式等信息
typedef struct ANativeWindowBuffer
{
....
struct android_native_base_t common;
int width;
int height;
int stride;
int format;
int usage_deprecated;
uintptr_t layerCount;
void* reserved[1];
const native_handle_t* handle;
uint64_t usage;
// we needed extra space for storing the 64-bits usage flags
// the number of slots to use from reserved_proc depends on the
// architecture.
void* reserved_proc[8 - (sizeof(uint64_t) / sizeof(void*))];
} ANativeWindowBuffer_t;
GraphicBuffer继承了ANativeWindowBuffer,看定义是不是和 (Surface & ANativeWIndow的关系很相似)
/frameworks/native/libs/ui/include/ui/GraphicBuffer.h
class GraphicBuffer
: public ANativeObjectBase<ANativeWindowBuffer, GraphicBuffer, RefBase>,
public Flattenable<GraphicBuffer>
{
}
3 小结
ANativeWindow/Surface/SurfaceControl的基本就介绍这些了,主要是了解这些类内有什么内容,可以使用他们做些什么操作,以及他们与其它图形组件的关系。
