是你,还是你,一切都有你!—— 装饰者模式
装饰者模式(Decorator Pattern)允许向一个现有的对象扩展新的功能,同时不改变其结构。主要解决直接继承下因功能的不断横向扩展导致子类膨胀的问题,无需考虑子类的维护。
装饰者模式有4种角色:


// 抽象构件角色
public interface Component {
void doSomeThing();
}
// 具体构件角色
public class ConcreteComponent implements Component {
@Override
public void doSomeThing() {
System.out.println("处理业务逻辑");
}
}
// 装饰者类
public abstract class Decorator implements Component {
private Component component;
public Decorator(Component component) {
this.component = component;
}
@Override
public void doSomeThing() {
// 调用处理业务逻辑
component.doSomeThing();
}
}
// 具体装饰类
public class ConcreteDecorator extends Decorator {
public ConcreteDecorator(Component component) {
super(component);
}
@Override
public void doSomeThing() {
System.out.println("业务逻辑功能扩展");
super.doSomeThing();
}
}
当然,如果需要扩展更多功能的话,可以再定义其他的ConcreteDecorator类,实现其他的扩展功能。
如果只有一个ConcreteDecorator类,那么就没有必要建立一个单独的Decorator类,而可以把Decorator和ConcreteDecorator的责任合并成一个类。
如风之前在一家保险公司干过一段时间。其中保险业务员也会在自家产品注册账号,进行推销。不过在这之前,他们需要经过培训,导入一张展业资格证书。然后再去推销保险产品供用户下单,自己则通过推销产生的业绩,参与分润,拿对应的佣金。
对于上面导证书这个场景,实际上是会根据不同的保险产品,导入不同的证书的。并且证书的类型也不同,对应的解析、校验、执行的业务场景都是不同的。如何去实现呢?当然if-else确实也是一种不错的选择。下面放一段伪代码
/**
* @author 往事如风
* @version 1.0
* @date 2022/11/17 11:32
* @description
*/
@RestController
@RequestMapping("/certificate")
public class CertificateController {
@Resource
private CommonCertificateService certificateService;
@PostMapping("/import")
public Result<Integer> importFile(@RequestParam MultipartFile file, @RequestParam String productCode) {
return Result.success(certificateService.importCertificate(file, productCode));
}
}
/**
* @author 往事如风
* @version 1.0
* @date 2022/11/17 13:25
* @description
*/
@Service
public class CommonCertificateService {
public Integer importCertificate(MultipartFile file, String productCode) {
// 1、参数非空校验
// 2、通过file后缀判断file类型,支持excel和pdf
// 3、解析file文件,获取数据,统一封装到定义的CertificatePojo类中
// 4、根据产品类型判断导入之前的业务逻辑
if (productCode.equals(DecorateConstants.PRODUCT_A)) {
// 重新计算业绩逻辑
// 重新算业绩类型逻辑
// 一坨坨代码去实现....
}
else if (productCode.equals(DecorateConstants.PRODUCT_B)) {
// 导入证书的代理人自己以及上级身份晋升逻辑
// 业绩计算逻辑
// 一坨坨代码去实现...
} else if (productCode.equals(DecorateConstants.PRODUCT_C)) {
// c产品下的业务逻辑
// 一坨坨代码去实现...
} else {
// 默认的处理逻辑
// 一坨坨代码去实现...
}
// 5、证书数据保存
// 6、代理人信息保存
// 7、相关流水数据保存
// 返回代理人id
Integer agentId = Integer.MAX_VALUE;
return agentId;
}
}
从上面的伪代码看到,所有的业务逻辑是在一起处理的,通过productCode去处理对应产品的相关逻辑。这么一看,好像也没毛病,但是还是被技术大佬给否决了。好吧,如风决定重写。运用装饰者模式,重新处理下了下这段代码。
1、一切再从注解出发,自定义Decorate注解,这里定义2个属性,scene和type
/**
* @author 往事如风
* @version 1.0
* @date 2022/11/8 17:44
* @description
*/
@Target({ElementType.TYPE})
@Retention(RetentionPolicy.RUNTIME)
@Documented
@Inherited
@Service
public @interface Decorate {
/**
* 具体的业务场景
* @return
*/
String scene();
/**
* 类型:不同业务场景下,不同的装饰器类型
* @return
*/
String type();
}
2、抽象构件接口,BaseHandler,这个是必须滴
/**
* @author 往事如风
* @version 1.0
* @date 2022/11/8 17:07
* @description 抽象处理接口
*/
public interface BaseHandler<T, R> {
/**
* 统一的处理方法
* @param t
* @return
*/
R handle(T t);
}
3、抽象装饰器类,AbstractHandler,持有一个被装饰类的引用,这个引用具体在运行时被指定
/**
* @author 往事如风
* @version 1.0
* @date 2022-11-13 22:10:05
* @desc 抽象父类
*/
public abstract class AbstractHandler<T, R> implements BaseHandler<T, R> {
protected BaseHandler service;
public void setService(BaseHandler service) {
this.service = service;
}
}
4、具体的装饰器类AProductServiceDecorate,主要负责处理“导师证书”这个业务场景下,A产品相关的导入逻辑,并且标记了自定义注解Decorate,表示该类是装饰器类。主要负责对A产品证书导入之前逻辑的增强,我们这里称之为“装饰”。
/**
* @author 往事如风
* @version 1.0
* @date 2022-11-13 23:11:16
* @desc
*/
@Decorate(scene = SceneConstants.CERTIFICATE_IMPORT, type = DecorateConstants.PRODUCT_A)
public class AProductServiceDecorate extends AbstractHandler<MultipartFile, Integer> {
/**
* 重写父类处理数据方法
* @param file
* @return
*/
@Override
public Integer handle(MultipartFile file) {
// 解析
CertificatePojo data = parseData(file);
// 校验
check(data);
// 业绩计算
calAchievement(data.getMobile());
return (Integer) service.handle(data);
}
public CertificatePojo parseData(MultipartFile file) {
// file,证书解析
System.out.println("A产品的证书解析......");
CertificatePojo certificatePojo = new CertificatePojo();
certificatePojo.setMobile("12323");
certificatePojo.setName("张三");
certificatePojo.setMemberNo("req_343242ds");
certificatePojo.setEffectDate("2022-10-31:20:20:10");
return certificatePojo;
}
/**
* 证书数据校验
* @param data
*/
public void check(CertificatePojo data) {
// 数据规范和重复性校验
// .....
System.out.println("A证书数据校验......");
}
/**
* 计算业绩信息
*/
private void calAchievement(String mobile) {
System.out.println("查询用户信息, 手机号:" + mobile);
System.out.println("重新计算业绩...");
}
}
当然,还是其他装饰类,BProductServiceDecorate,CProductServiceDecorate等等,负责装饰其他产品,这里就不举例了。
5、当然还有管理装饰器类的装饰器类管理器DecorateManager,内部维护一个map,负责存放具体的装饰器类
/**
* @author 往事如风
* @version 1.0
* @date 2022/11/15 17:18
* @description 装饰管理器
*/
public class DecorateManager {
/**
* 用于存放装饰器类
*/
private Map<String, AbstractHandler> decorateHandleMap = new HashMap<>();
/**
* 将具体装饰器类放在map中
*
* @param handlerList
*/
public void setDecorateHandler(List<AbstractHandler> handlerList) {
for (AbstractHandler h : handlerList) {
Decorate annotation = AnnotationUtils.findAnnotation(h.getClass(), Decorate.class);
decorateHandleMap.put(createKey(annotation.scene(), annotation.type()), h);
}
}
/**
* 返回具体的装饰器类
*
* @param type
* @return
*/
public AbstractHandler selectHandler(String scene, String type) {
String key = createKey(scene, type);
return decorateHandleMap.get(key);
}
/**
* 拼接map的key
* @param scene
* @param type
* @return
*/
private String createKey(String scene, String type) {
return StrUtil.builder().append(scene).append(":").append(type).toString();
}
}
6、用了springboot,当然需要将这个管理器交给spring的bean容器去管理,需要创建一个配置类DecorateAutoConfiguration
/**
* @author 往事如风
* @version 1.0
* @date 2022-11-12 19:22:41
* @desc
*/
@Configuration
public class DecorateAutoConfiguration {
@Bean
public DecorateManager handleDecorate(List<AbstractHandler> handlers) {
DecorateManager manager = new DecorateManager();
manager.setDecorateHandler(handlers);
return manager;
}
}
7、被装饰的service类,CertificateService,只需要关注自己的核心逻辑就可以
/**
* @author 往事如风
* @version 1.0
* @date 2022/11/8 17:10
* @description 执行证书导入的service
*/
@Service
public class CertificateService implements BaseHandler<CertificatePojo, Integer> {
/**
* 处理导入证书的核心逻辑service
* @param certificate
* @return
*/
@Override
public Integer handle(CertificatePojo certificate) {
System.out.println("核心业务,证书数据:" + JSONUtil.toJsonStr(certificate));
// 1、证书数据保存
// 2、代理人信息保存
// 3、相关流水数据保存
// 其他的一些列核心操作
Integer agentId = Integer.MAX_VALUE;
// 返回代理人id
return agentId;
}
}
8、在原来的controller中,注入管理器类DecorateManager去调用,以及service,也就是被装饰的类。首先拿到装饰器,然后再通过setService方法,传入被装饰的service。也就是具体装饰什么类,需要在运行时才确定。
/**
* @author 往事如风
* @version 1.0
* @date 2022-11-13 23:30:37
* @desc
*/
@RestController
public class WebController {
@Resource
private DecorateManager decorateManager;
@Resource
private CertificateService certificateService;
@PostMapping("/import")
public Result importFile(@RequestParam MultipartFile file, @RequestParam String productCode) {
AbstractHandler handler = decorateManager.selectHandler(SceneConstants.CERTIFICATE_IMPORT, productCode);
if (Objects.isNull(handler)) {
return Result.fail();
}
handler.setService(certificateService);
return Result.success(handler.handle(file));
}
}
下面模拟下代理人导入证书的流程,当选择A产品,productCode传A过来,后端的处理流程。

当选择B产品,productCode传A过来,后端的处理流程。

最后说一句,既然都用springboot了,这块可以写一个starter,做一个公用的装饰器模式。如果哪个服务需要用到,依赖这个装饰器的starter,然后标记Decorate注解,定义对应的scene和type属性,就可以直接使用了。
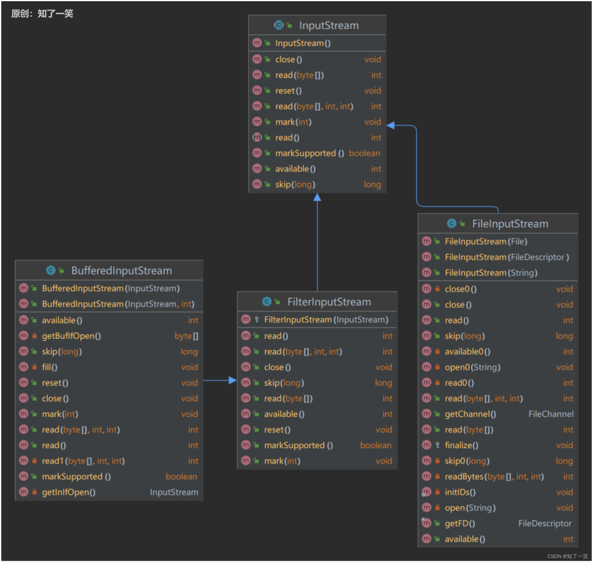
来看下IO流中,InputStream、FilterInputStream、FileInputStream、BufferedInputStream的一段代码
public abstract class InputStream implements Closeable {
public abstract int read() throws IOException;
public int read(byte b[], int off, int len) throws IOException {
if (b == null) {
throw new NullPointerException();
} else if (off < 0 || len < 0 || len > b.length - off) {
throw new IndexOutOfBoundsException();
} else if (len == 0) {
return 0;
}
int c = read();
if (c == -1) {
return -1;
}
b[off] = (byte)c;
int i = 1;
try {
for (; i < len ; i++) {
c = read();
if (c == -1) {
break;
}
b[off + i] = (byte)c;
}
} catch (IOException ee) {
}
return i;
}
}
//--------------------------
public class FilterInputStream extends InputStream {
protected FilterInputStream(InputStream in) {
this.in = in;
}
public int read() throws IOException {
return in.read();
}
}
//--------------------------
public class BufferedInputStream extends FilterInputStream {
public BufferedInputStream(InputStream in, int size) {
super(in);
if (size <= 0) {
throw new IllegalArgumentException("Buffer size <= 0");
}
buf = new byte[size];
}
public BufferedInputStream(InputStream in) {
this(in, DEFAULT_BUFFER_SIZE);
}
public int read() throws IOException {
return in.read();
}
public int read(byte b[], int off, int len) throws IOException {
return in.read(b, off, len);
}
}
//--------------------------
public class FileInputStream extends InputStream {
public int read(byte b[]) throws IOException {
return readBytes(b, 0, b.length);
}
}
再来看下这几个类的类图

这些类的代码有删改,可以看到BufferedInputStream中定义了很多属性,这些数据都是为了可缓冲读取来作准备的,看到其有构造方法会传入一个InputStream的实例。实际编码如下
//被装饰的对象,文件输入流
InputStream in=new FileInputStream("/data/log/app.log");
//装饰对象,可缓冲
InputStream bufferedIn=new BufferedInputStream(in);
bufferedIn.read();
这里觉得很眼熟吧,其实已经运用了装饰模式了。
在mybatis中,有个接口Executor,顾名思义这个接口是个执行器,它底下有许多实现类,如CachingExecutor、SimpleExecutor、BaseExecutor等等。类图如下:

主要看下CachingExecutor类,看着很眼熟,很标准的装饰器。其中该类中的update是装饰方法,在调用真正update方法之前,会执行刷新本地缓存的方法,对原来的update做增强和扩展。
public class CachingExecutor implements Executor {
private final Executor delegate;
private final TransactionalCacheManager tcm = new TransactionalCacheManager();
public CachingExecutor(Executor delegate) {
this.delegate = delegate;
delegate.setExecutorWrapper(this);
}
@Override
public int update(MappedStatement ms, Object parameterObject) throws SQLException {
// 增强内容
// 修改方法就要清空本地的缓存
flushCacheIfRequired(ms);
// 调用原有的方法
return delegate.update(ms, parameterObject);
}
}
再来看下BaseExecutor类,这里有一个update方法,这个是原本的被装饰的update方法。然后再看这个原本的update方法,它调用的doUpdate方法是个抽象方法,用protected修饰。咦,这不就是模板方法么,关于模板方法模式,这里就不展开赘述了。
public abstract class BaseExecutor implements Executor {
protected Executor wrapper;
@Override
public int update(MappedStatement ms, Object parameter) throws SQLException {
ErrorContext.instance().resource(ms.getResource()).activity("executing an update").object(ms.getId());
if (closed) {
throw new ExecutorException("Executor was closed.");
}
clearLocalCache();
return doUpdate(ms, parameter);
}
protected abstract int doUpdate(MappedStatement ms, Object parameter)
throws SQLException;
}